Aktivierung des Add-Ons Aluminiumbemessung
Einstellen der Bemessungsnorm
Aktivieren der Bemessungseigenschaften
Typen für Aluminiumbemessung
Tragfähigkeitskonfiguration
Gebrauchstauglichkeitskonfiguration
Bemessungsauflager und Durchbiegung
Globale Einstellungen für Aluminiumbemessung
Typen für Stäbe
Bemessungssituationen
Zu bemessende Objekte
  • 3D-Viewer
  • 3D Viewer | Babylon
  • Virtuelle Realität
Ergebnisse für Aluminiumbemessung
  • 3D-Viewer
  • 3D Viewer | Babylon
  • Virtuelle Realität
Nachweisdetails
Aktivierung des Add-Ons Aluminiumbemessung
Einstellen der Bemessungsnorm
Aktivieren der Bemessungseigenschaften
Typen für Aluminiumbemessung
Tragfähigkeitskonfiguration
Gebrauchstauglichkeitskonfiguration
Bemessungsauflager und Durchbiegung
Globale Einstellungen für Aluminiumbemessung
Typen für Stäbe
Bemessungssituationen
Zu bemessende Objekte
Ergebnisse für Aluminiumbemessung
Nachweisdetails
30. Mai 2024
029081
  • RFEM 6
  • Statik und Tragwerksplanung

Aktivierung des Add-Ons Aluminiumbemessung

  • Aluminiumbemessung
Verwendet in
  • Bemessung von Aluminiumkonstruktionen in RFEM 6 nach Eurocode 9
Teilen
30. Mai 2024
029083
  • RFEM 6
  • Eurocode 9
Einstellen der Bemessungsnorm
Verwendet in
  • Bemessung von Aluminiumkonstruktionen in RFEM 6 nach Eurocode 9
Teilen
17. Februar 2022
029084
  • RFEM 6
  • Statik und Tragwerksplanung
  • Eurocode 9
Aktivieren der Bemessungseigenschaften
  • Aluminiumbemessung
  • Bemessungseigenschaften
Verwendet in
  • Bemessung von Aluminiumkonstruktionen in RFEM 6 nach Eurocode 9
Teilen
17. Februar 2022
029093
  • RFEM 6
  • Statik und Tragwerksplanung
  • Eurocode 9
Typen für Aluminiumbemessung
  • Aluminiumbemessung
  • Bemessungseigenschaften
Verwendet in
  • Bemessung von Aluminiumkonstruktionen in RFEM 6 nach Eurocode 9
Teilen
17. Februar 2022
029095
  • RFEM 6
  • Statik und Tragwerksplanung
  • Eurocode 9
Tragfähigkeitskonfiguration
  • Bemessungskonfigurationen
  • Grenzzustand der Tragfähigkeit
Verwendet in
  • Bemessung von Aluminiumkonstruktionen in RFEM 6 nach Eurocode 9
Teilen
17. Februar 2022
029096
  • RFEM 6
  • Statik und Tragwerksplanung
  • Eurocode 9
Gebrauchstauglichkeitskonfiguration
  • Grenzzustand der Gebrauchstauglichkeit
  • Bemessungskonfigurationen
Verwendet in
  • Bemessung von Aluminiumkonstruktionen in RFEM 6 nach Eurocode 9
Teilen
30. Mai 2024
029097
  • RFEM 6
  • Statik und Tragwerksplanung
  • Eurocode 9
Bemessungsauflager und Durchbiegung
  • Bemessungsauflager
  • Durchbiegung
Verwendet in
  • Bemessung von Aluminiumkonstruktionen in RFEM 6 nach Eurocode 9
Teilen
17. Februar 2022
029098
  • RFEM 6
  • Statik und Tragwerksplanung
  • Eurocode 9
Globale Einstellungen für Aluminiumbemessung
  • Globale Einstellungen
  • Aluminiumbemessung
Verwendet in
  • Bemessung von Aluminiumkonstruktionen in RFEM 6 nach Eurocode 9
Teilen
17. Februar 2022
029099
  • RFEM 6
  • Statik und Tragwerksplanung
  • Eurocode 9
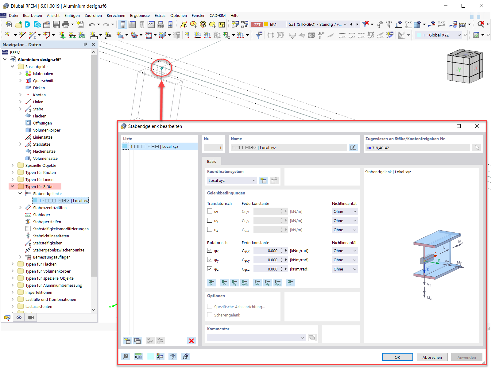
Typen für Stäbe
  • Typen für Stäbe
  • Stabendgelenk
Verwendet in
  • Bemessung von Aluminiumkonstruktionen in RFEM 6 nach Eurocode 9
Teilen
30. Mai 2024
029100
  • RFEM 6
  • Statik und Tragwerksplanung
  • Eurocode 9
Bemessungssituationen
  • Bemessungssituationen
  • Aluminiumbemessung
Verwendet in
  • Bemessung von Aluminiumkonstruktionen in RFEM 6 nach Eurocode 9
Teilen
17. Februar 2022
029101
  • RFEM 6
  • Statik und Tragwerksplanung
  • Eurocode 9
Zu bemessende Objekte
  • Aluminiumbemessung
  • Berechnung
  • Eingabedaten
Verwendet in
  • Bemessung von Aluminiumkonstruktionen in RFEM 6 nach Eurocode 9
3D-Modell
Mehr über 3D-Modell
  • Aluminiumgebäude
Spezifikationen
Anzahl Knoten 48
Anzahl Linien 83
Anzahl Stäbe 83
Anzahl Flächen 0
Anzahl Volumenkörper 0
Anzahl Lastfälle 13
Anzahl Lastkombinationen 68
Anzahl Ergebniskombinationen 2
Gesamtgewicht 1,750 t
Abmessungen (metrisch) 12,000 x 3,500 x 18,000 m
Abmessungen (imperial) 39.37 x 11.48 x 59.06 feet
Teilen
17. Februar 2022
029103
  • RFEM 6
  • Statik und Tragwerksplanung
  • Eurocode 9
Ergebnisse für Aluminiumbemessung
  • Ergebnisse
  • Aluminiumbemessung
  • Schlankheitsnachweis
  • Nachweise
Verwendet in
  • Bemessung von Aluminiumkonstruktionen in RFEM 6 nach Eurocode 9
3D-Modell
Mehr über 3D-Modell
  • Aluminiumgebäude
Spezifikationen
Anzahl Knoten 48
Anzahl Linien 83
Anzahl Stäbe 83
Anzahl Flächen 0
Anzahl Volumenkörper 0
Anzahl Lastfälle 13
Anzahl Lastkombinationen 68
Anzahl Ergebniskombinationen 2
Gesamtgewicht 1,750 t
Abmessungen (metrisch) 12,000 x 3,500 x 18,000 m
Abmessungen (imperial) 39.37 x 11.48 x 59.06 feet
Teilen
30. Mai 2024
029104
  • RFEM 6
  • Eurocode 9
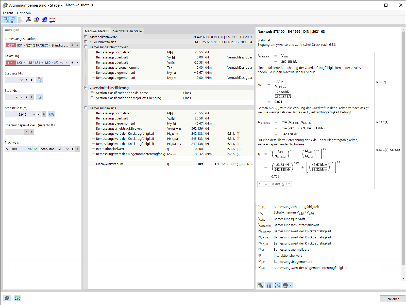
Nachweisdetails
  • Nachweisdetails
  • Aluminiumbemessung
  • Ergebnisse
Verwendet in
  • Bemessung von Aluminiumkonstruktionen in RFEM 6 nach Eurocode 9
Teilen