4641x
001690
18. Februar 2022

Bemessung von Aluminiumkonstruktionen in RFEM 6 nach Eurocode 9

Das Add-On Aluminiumbemessung für RFEM 6 bemisst Stäbe aus Aluminium für den Zustand der Tragfähigkeit und der Gebrauchstauglichkeit nach Eurocode 9. Zudem ist eine Bemessung nach ADM 2020 (US-Norm) möglich.

Das Add-On Aluminiumbemessung lässt sich im Register Add-Ons in den Basisangaben aktivieren, während die bevorzugte Norm im Register Norm I eingestellt werden kann, wie in den Bildern 1 und 2 zu sehen ist.


Aluminiumkonstruktionen können mit Hilfe der entsprechenden Materialien in der Materialbibliothek von RFEM 6 modelliert werden. Materialien können definiert und in der Bibliothek hinzugefügt werden. Wichtig ist jedoch, dass die Angaben zu den Materialien sowie zu den Last- und Ergebniskombinationen mit dem Bemessungskonzept der Norm übereinstimmen. Bei der Bemessung nach europäischen Normen sind folgende Dokumente zu beachten:

  1. Grundlagen der Tragwerksplanung (Eurocode 0), um die Teilsicherheitsbeiwerte für die Lasten und die Regeln für deren Kombination zu erhalten
  2. Einwirkungen auf Tragwerke (Eurocode 1) zur Berücksichtigung der relevanten Lasten für die zu bemessenden Tragwerke
  3. Bemessung und Konstruktion von Aluminiumtragwerken (Eurocode 9) zur Anwendung der Bemessungsregeln für Aluminiumtragwerke

Last- und Ergebniskombinationen können in RFEM automatisch, nach Norm oder manuell erzeugt werden. In beiden Fällen können die Lasten über das in RFEM übliche Verfahren zur Lasteinleitung aufgebracht werden.

Bemessungseigenschaften

Nachdem das Tragwerk modelliert, die Lasten aufgebracht sowie die Last- und Ergebniskombinationen gebildet wurden, müssen die Bemessungseigenschaften des zu bemessenden Stabes bzw. Stabsatzes aktiviert werden (Bild 3). Hier können die für das Nachweisverfahren notwendigen Nachweisarten für die Aluminiumbemessung, Bemessungskonfigurationen und Auflager festgelegt werden. Gleiches gilt für Stäbe bzw. Stabsätze, die durch Repräsentanten bemessen werden.

Bemessungsarten

Die Bemessungsarten für Aluminium umfassen die Definition von Knicklängen, lokalen Querschnittsreduzierungen (wird nur bei Zugnachweisen berücksichtigt), Schubfeldern und Drehbettungen (Bild 4). Die Definition der Knicklängen ist für die Ermittlung der Verzweigungslast für Stabilitätsversagen notwendig. Nachdem einem Objekt eine Knicklänge zugewiesen wurde, werden dessen Einstellungen und Knicklängen beim Stabilitätsnachweis berücksichtigt. Als nächstes können bei der Bemessung objektbezogene lokale Querschnittsschwächungen (z. B. Schraubenlöcher) berücksichtigt werden, indem in der entsprechenden Maske eine lokale Stabquerschnittsreduzierung vergeben wird.

Es können auch Trapezbleche, Verbände, Trapezbleche und Verbände oder Schubfeldsteifigkeiten (Sprov) definiert und Stäben zugewiesen werden. In ähnlicher Weise kann eine Stabdrehbettung mit dem Steifigkeitstyp "Kontinuierlich", "Diskret" oder "Manuell" über einen ganzen Stab oder Stabsatz angesetzt und bei der Ermittlung des kritischen Biegedrillknickmoments oder des Verzweigungslastfaktors für Biegedrillknicken berücksichtigt werden.

Bemessungskonfigurationen

Die Bemessungskonfigurationen sind entweder über das Fenster Stab bearbeiten oder über die Eingabedaten der Tabelle Aluminiumbemessung zugänglich. Die Angaben innerhalb einer Bemessungskonfiguration gelten für alle Objekte, denen die Konfiguration zugewiesen ist. Ist einem zu bemessenden Objekt keine Bemessungskonfiguration zugewiesen, so werden für dieses Objekt keine Nachweise der Tragfähigkeit und Gebrauchstauglichkeit geführt.

Die Eurocodes schlagen vor, Berechnungen für zwei Grenzzustände durchzuführen: Grenzzustand der Tragfähigkeit und der Gebrauchstauglichkeit. Ersterer bezieht sich auf eine Situation, in der die Sicherheit des Tragwerks überprüft wird, damit Einsturz und Versagen der Struktur vermieden werden, während sich Letzterer auf bestimmte Anforderungen bezieht, die für eine normale Nutzung von Bauwerken gelten. Bei Aluminiumkonstruktionen sind dies Anforderungen an die Durchbiegung und unter Umständen auch an die Schwingungen. Aufgrund des geringen E-Moduls von Aluminium stellt dieser Grenzzustand im Allgemeinen die kritische Bemessungssituation für Aluminiumtragwerke dar.

Tragfähigkeitskonfiguration

Die Tragfähigkeitskonfiguration lässt sich durch verschiedene Einstellungen treffen, die sich auf die Aluminiumbemessung auswirken (Bild 5). So kann beispielsweise festgelegt werden, ob neben den Querschnittsnachweisen auch Stabilitätsnachweise geführt werden, und weitere damit verbundene Einstellungen vorgenommen werden. Danach steht die Option Grenzwerte für Sonderfälle zur Verfügung, mit der bestimmte für die Tragfähigkeit unwichtige Schnittgrößen bei der Bemessung vernachlässigt werden können. Wird diese Option nicht genutzt, können bestimmte Nachweise nicht möglich sein oder es werden ungünstigere Interaktionsformeln verwendet.

Je nach gewählter Bemessungsnorm stehen im Grenzzustand der Tragfähigkeit weitere Optionen zur Verfügung, wie etwa die Aktivierung einer elastischen Querschnittsbemessung, alternative Werte für Formfaktoren und Exponenten in Interaktionsformeln oder weitere Detaileinstellungen für den lokalen Knick- beziehungsweise Schubbeulnachweis. Für die Bemessungsnorm EN 1999 findet man die relevanten Beiwerte gemäß dem ausgewählten Nationalen Anhang in den Normparametern; diese können aber auch benutzerdefiniert angepasst werden.

Bemessungskonfiguration für den Gebrauchstauglichkeitsnachweis

Bemessungskonfigurationen für den Nachweis der Gebrauchstauglichkeit können im Hinblick auf die Durchbiegungsgrenzen erstellt werden, was bei der Bemessung zu prüfen ist (Bild 6). Diese Grenzen sind auf die Stabbezugslänge bezogen, die sich anhand der Auflager ermittelt, die im Register Bemessungsauflager & Durchbiegung definiert werden. Die in Bild 7 dargestellte Maske Bemessungsauflager & Durchbiegung dient der Definition der Randbedingungen für den Nachweis der Gebrauchstauglichkeit der Aluminiumbemessung.


Globale Einstellungen

Die globalen Einstellungen für die Aluminiumbemessung sind zugänglich über die in Bild 8 dargestellte Schaltfläche Globale Einstellungen. Diese Einstellungen sind unabhängig von der Bemessungsnorm; die Normwerte können jedoch davon abweichen. Mit Klick auf die Schaltfläche Auf Standard zurücksetzen werden die Standardeinstellungen des Dialogs entsprechend der gewählten Bemessungsnorm wiederhergestellt.

Zusätzliche Optionen für die Aluminiumbemessung

RFEM 6 bietet weitere Möglichkeiten, die Einfluss auf die Aluminiumbemessung haben. So können beispielsweise für Stäbe andere Typen (z. B. Stabexzentrizitäten oder Stabgelenke) zugewiesen werden, wie in Bild 9 dargestellt. Zur Aussteifung knickgefährdeter Bereiche können auch Stabquersteifen berücksichtigt werden. Diese werden zum Beispiel für hohe Träger oder Ansatzpunkte großer Einzellasten verwendet.

Berechnung

Wichtig ist, vor der Bemessung die Eingabedaten des Add-Ons Aluminiumbemessung zu überprüfen. Beispielsweise beinhalten die Voreinstellungen, dass alle Bemessungssituationen bei der Bemessung berücksichtigt werden. Eine Bemessungssituation für die Aluminiumbemessung kann jedoch durch Entfernen des Häkchens bei "Zu bemessen" deaktiviert werden; es erfolgt somit keine Kontrolle für diese Bemessungssituation.

Diese Auswahl ist synchronisiert mit der Auswahl des Add-Ons Aluminiumbemessung in den Bemessungssituations-Einstellungen, wie in Bild 10 dargestellt. Es ist wichtig zu betonen, dass keine einzelnen Lastfälle, Last- oder Ergebniskombinationen bemessen werden können. Diese müssen vielmehr einer Bemessungssituation zugeordnet werden.

Ebenso werden alle im Modell vorhandenen Objekttypen in der Tabelle Aluminiumbemessung aufgelistet (Bild 11). Mit dem Anhaken des Kontrollfeldes "Alle bemessen" werden alle vorhandenen Objekte für die Bemessung selektiert. Alternativ können die zu bemessenden bzw. auszuschließenden Objekte durch Entfernen des Häkchens bei "Alle bemessen" und Eingabe der Objektnummern oder durch grafisches Selektieren der interessierenden Objekte festgelegt werden.

Stäbe mit anderem Material (zum Beispiel Beton oder Holz) oder einem ungeeigneten Querschnitt (zum Beispiel dickwandiger Vollquerschnitt) für die Aluminiumbemessung werden automatisch erkannt und von der Bemessung ausgeschlossen. Zudem werden Aluminiumflächen für die Bemessung mit dem Add-On Aluminiumbemessung nicht berücksichtigt; sie können stattdessen mit dem Add-On Spannungs-Dehnungs-Analyse ausgewertet werden.

Das Add-On Aluminiumbemessung wird aufgerufen, indem in der Eingabemaske die Schaltfläche Ergebnisse anzeigen (Bild 11) oder im Dialog "Zu berechnen" der Eintrag Aluminiumbemessung gewählt wird. Nach dem Start der Berechnung werden der Berechnungsfortschritt sowie die Berechnungsschritte und der aktuelle Ablauf der Berechnung angezeigt.

Ergebnisse

Nach Abschluss der Berechnung stehen in der Ergebnistabelle die maßgebenden Ergebnisse sowie die Ausnutzungen an Stäben bzw. Stabsätzen zur Verfügung. Die Ergebnisse des Add-Ons Aluminiumbemessung können über das Register Ergebnisse im Navigator auch grafisch dargestellt werden. Falls bei den Verifikationen Warnungen oder Fehler auftreten oder ein Verifikationskriterium nicht eingehalten wird, wird dies in der Übersicht der Tabelle angezeigt.

Zusätzlich zu diesen Ergebnissen können Schlankheitsnachweise für Stäbe oder Stabsätze ausgegeben werden. Diese basieren auf dem Vergleich der Schlankheiten für Biegeknicken, berechnet aus dem Verhältnis von Knicklänge zum Trägheitsradius, und den Grenzwerten der Globalen Einstellungen.

Da die Knicktragfähigkeit über den Stabilitätsnachweis nachgewiesen wird, stellt der Schlankheitsnachweis keinen echten Nachweis dar und geht in die Standardergebnistabelle nicht ein. Um diese Kontrollen anzuzeigen, müssen daher die Schlankheits-Ergebnistabellen im Ergebnistabellen-Manager aktiviert werden, zugänglich über das in Bild 12 gezeigte Symbol.

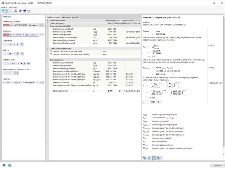
Detaillierte Nachweise lassen sich für jede Nachweisart durch Doppelklicken oder über das Symbol Nachweisdetails anzeigen. Die Detailergebnisse enthalten neben den Formeln auch Normverweise, sodass man die Bemessung genau nachverfolgen und die geführten Nachweise nachvollziehen kann.

Abschließende Bemerkungen

Das Add-On Aluminiumbemessung in RFEM 6 ermöglicht die Bemessung von Stäben aus Aluminium für die Grenzzustände der Tragfähigkeit und Gebrauchstauglichkeit nach EN 1999-1-1:2013-12 (Eurocode 9) der Europäischen Union und ADM 2020 in den USA. Die Angaben zu den Materialien sowie zu den Last- und Ergebniskombinationen sollten mit dem Bemessungskonzept der Norm übereinstimmen.

Die relevanten Lasten lassen sich gemäß dem in RFEM üblichen Lasteinleitungsverfahren aufbringen, während die für den Nachweis notwendigen Daten in den Bemessungseigenschaften des betreffenden Stabes bzw. Stabsatzes definiert werden. Sobald die Bemessungseigenschaften definiert sind, kann der Nachweis geführt werden und die Ergebnisse stehen in tabellarischer und grafischer Form zur Verfügung.


Autor

Frau Kirova ist bei Dlubal zuständig für die Erstellung von technischen Fachbeiträgen und unterstützt unsere Anwender im Kundensupport.

Links


;