RSECTION 1: Die Schnittstelle
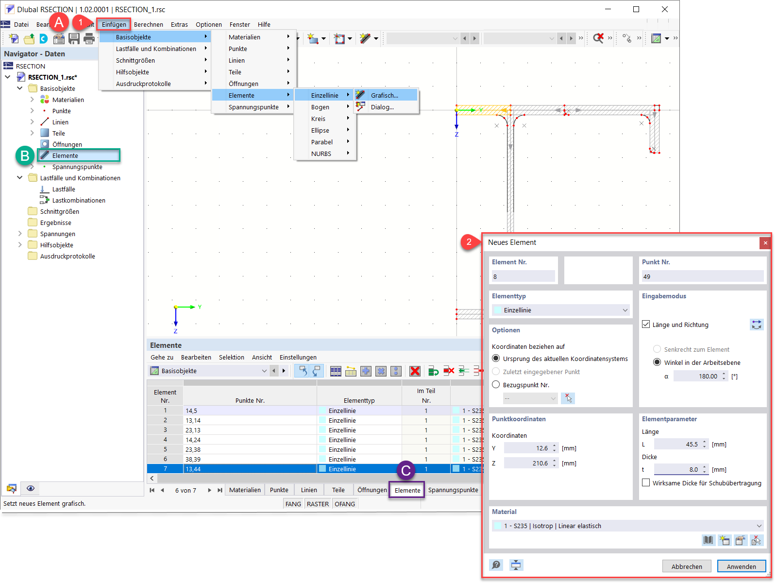
Definieren von neuen Elementen
Teile und Spannungspunkte
RSECTION 1: Die Schnittstelle
Definieren von neuen Elementen
Teile und Spannungspunkte
30. Mai 2024
029697
  • RSECTION 1
  • Spannungsnachweis

RSECTION 1: Die Schnittstelle

Verwendet in
  • Grafische/tabellarische Erstellung benutzerdefinierter Querschnitte in RSECTION 1
3D-Modell
Mehr über 3D-Modell
  • Zusammengesetzter Randquerschnitt
Teilen
30. Mai 2024
029698
  • RSECTION 1
  • Spannungsnachweis
Definieren von neuen Elementen
Verwendet in
  • Grafische/tabellarische Erstellung benutzerdefinierter Querschnitte in RSECTION 1
3D-Modell
Mehr über 3D-Modell
  • Zusammengesetzter Randquerschnitt
Teilen
30. Mai 2024
029699
  • RSECTION 1
  • Spannungsnachweis
Teile und Spannungspunkte
Verwendet in
  • Grafische/tabellarische Erstellung benutzerdefinierter Querschnitte in RSECTION 1
3D-Modell
Mehr über 3D-Modell
  • Zusammengesetzter Randquerschnitt
Teilen