2413x
001692
3. März 2022

Grafische/tabellarische Erstellung benutzerdefinierter Querschnitte in RSECTION 1

RSECTION 1 ist ein eigenständig lauffähiges Programm zur Ermittlung der Querschnittswerte dünnwandiger und massiver Querschnitte sowie zur Durchführung von Spannungsnachweisen. Zudem lässt sich das Programm sowohl an RFEM als auch an RSTAB anbinden: In den RFEM/RSTAB-Bibliotheken stehen Querschnitte aus RSECTION zur Verfügung und es können Schnittgrößen aus RFEM/RSTAB in RSECTION eingelesen werden.

Ein benutzerdefinierter Querschnitt in RSECTION 1 kann über verschiedene Wege der Dateneingabe angelegt werden: grafisch, tabellarisch, per Script oder durch den Import einer DXF-Datei. In diesem Fachbeitrag werden die Grundlagen der Querschnittsdefinition in grafischer und tabellarischer Form aufgezeigt.

Viele grafische Tools und Funktionen in RSECTION ermöglichen die Modellierung komplexer Querschnittsformen in CAD-üblicher Arbeitsweise. Die grafische Eingabe unterstützt u. a. das Setzen von Bögen, Kreisen, Ellipsen, Parabeln und NURBS. Zudem ist die Benutzeroberfläche sehr an RFEM/RSTAB angelehnt: Das schließt das Arbeitsfenster, den Navigator, die Tabellen und die Symbolleiste (Bild 1) mit ein.

Analog zu RFEM 6 können im Navigator - Daten Basisobjekte wie Materialien, Punkte, Linien, Teile, Öffnungen, Elemente und Spannungspunkte definiert werden. Für den Import von Materialien steht die Materialbibliothek zur Verfügung, sie können jedoch auch selbst definiert werden.

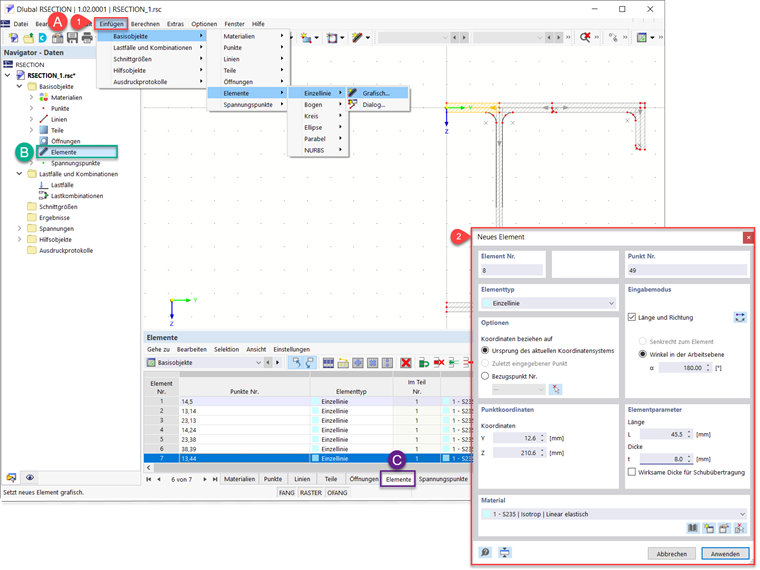
Querschnitte werden in RSECTION 1 als eine Baueinheit von Elementen erzeugt, die als einzelne Linien, Bögen, Kreise, Ellipsen, Parabeln und NURBS definiert sind. Diese können wie in Bild 2 dargestellt über die Symbolleiste grafisch festgelegt werden. Außerdem können sie über den Dialog, der über die Symbolleiste, den Navigator und die Tabellen zugänglich ist, definiert werden.


Die definierten Elemente müssen immer in einer Fläche liegen, die als "Teil" bezeichnet wird. Werden Elemente grafisch angelegt, werden automatisch Teile erzeugt. Werden diese hingegen über einen Dialog angelegt, müssen die Teile vorher angelegt werden. Teile können wie im Video zu diesem Fachbeitrag gezeigt über die Selektion ihrer Begrenzungslinien definiert werden.

Querschnittswerte wie Querschnittsfläche und Trägheitsmoment werden anhand der Teiledefinition berechnet. Zuletzt werden die Spannungspunkte automatisch durch die Definition der Teile erzeugt (Bild 3), sie können jedoch auch manuell definiert werden.

Nach der Definition des Querschnitts und der Generierung der Spannungspunkte kann die Analyse eingeleitet und die Spannungen am effektiven Querschnitt berechnet werden. Der Spannungsnachweis in RSECTION 1 wird in einem der nächsten Knowledge Base-Beiträge behandelt.


Autor

Frau Kirova ist bei Dlubal zuständig für die Erstellung von technischen Fachbeiträgen und unterstützt unsere Anwender im Kundensupport.

Links


;