KB 001733 | Bemessung von Stahlbetonstützen nach ACI 318-19 in RFEM 6
KB 001733 | Bemessung von Stahlbetonstützen nach ACI 318-19 in RFEM 6
30. Mai 2024
030488

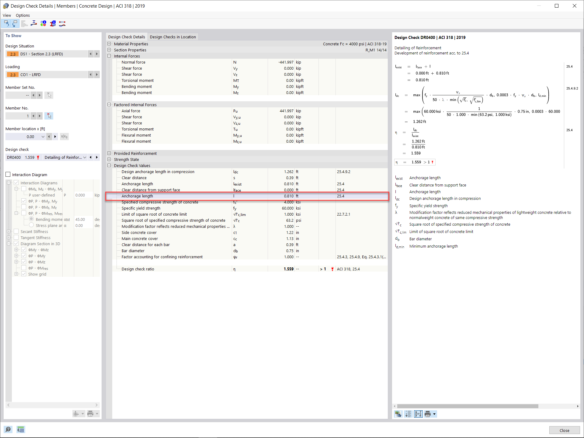
Erforderliche Verankerungslänge

KB 001733 | Bemessung von Stahlbetonstützen nach ACI 318-19 in RFEM 6

Verwendet in
  • Bemessung von Stahlbetonstützen nach ACI 318-19 in RFEM 6
Teilen