Nachweis der Betonstütze
Für eine quadratische Stahlbetonstütze mit Bügelbewehrung, abgebildet in Bild 1, die für eine axiale Eigen- und Nutzlast von 135 bzw. 175 kips ausgelegt wird, wird der Nachweis im Grenzzustand der Tragfähigkeit (ULS) nach ACI 318-19 [1] geführt, wobei LRFD-Lastkombinationen mit Beiwerten verwendet werden. Das Betonmaterial hat eine Druckfestigkeit f'c von 4 ksi, während der Betonstahl eine Streckgrenze fy von 60 ksi hat. Der prozentuale Anteil der Stahlbewehrung wird zunächst mit 2% angenommen.
Bemessung der Abmessungen
Zunächst müssen die Abmessungen des Querschnitts berechnet werden. Die quadratische Stütze mit Bügelbewehrung wird als druckgesteuert festgelegt, da alle Längslasten ausschließlich auf Druck beansprucht werden. Gemäß Tabelle 21.2.2 [1] beträgt der Festigkeitsreduzierungsfaktor Φ 0,65. Bei der Bestimmung der maximalen axialen Festigkeit wird auf Tabelle 22.4.2 [1] verwiesen, in der der Alpha-Faktor (α) gleich 0,80 gesetzt wird. Nun kann die Bemessungslast Pu berechnet werden.
Pu = 1,2 (135) + 1,6 (175) = 442 kips
Basierend auf diesen Faktoren ist Pu gleich 442 kips. Als nächstes kann der Bruttoquerschnitt Ag mit der Gleichung 22.4.2.2 berechnet werden.
|
Φ |
Strength reduction factor |
|
α |
Alpha factor |
|
f’c |
Compressive strength |
|
Ast |
Steel reinforcement percentage |
442 kips = (0,65) (0,80) [0,85 (4 kips) (Ag – 0,02 Ag) + ((60 ksi) (0,02) Ag)]
Wenn man nach Ag löst, erhält man eine Fläche von 188 in2. Die Quadratwurzel von Ag wird genommen und aufgerundet, um einen Querschnitt von 14 x 14 für die Stütze festzulegen.
Erforderliche Stahlbewehrung
Nachdem Ag festgelegt ist, kann die Stahlbewehrungsfläche Ast unter Verwendung von Gl. 22.4.2.2 berechnet werden, indem der bekannte Wert Ag = 196 in² substituiert und gelöst wird.
442 kips = (0,65) (0,80) [0,85 (4 kips) (196 in² – Ast) + ((60 ksi) (Ast))]
Das Auflösen nach Ast ergibt einen Wert von 3,24 in². Daraus ergibt sich die Anzahl der für die Bemessung benötigten Stäbe. Nach Abschnitt 10.7.3.1 [1] muss eine Ankerstütze aus mindestens vier Stäben bestehen. Basierend auf diesen Kriterien und der erforderlichen Mindestfläche von 3,24 in² werden (8) Nr. 6 Stäbe für die Stahlbewehrung aus Anhang B verwendet. Dies liefert den Bewehrungsbereich darunter.
Ast = 3,52 in²
Bügelauswahl
Für die Bestimmung der Mindestgröße des Bügels ist Abschnitt 25.7.2.2 [1] erforderlich. Im vorherigen Abschnitt haben wir Längsstäbe der Größe 6 ausgewählt, die kleiner als die Stäbe der Größe 10 sind. Basierend auf diesen Informationen und diesem Abschnitt wählen wir Größe 3 für die Bügel.
Bügelabstand
Zur Bestimmung der Mindestabstände zwischen den Bügeln wird auf Abschnitt 25.7.2.1 [1] verwiesen. Bügel, die aus verformten Stäben mit geschlossenen Schlaufen bestehen, müssen einen Abstand haben, die (a) und (b) aus diesem Abschnitt entsprechen.
(a) Der lichte Abstand muss mindestens (4/3) dagg betragen. Für diese Berechnung wird ein Gesamtdurchmesser (dagg) von 1,00 in angenommen.
smin = (4/3) dagg = (4/3) (1,00 inch) = 1,33 inches
(b) Der Abstand von Mittelpunkt zu Mittelpunkt sollte nicht mehr als das Minimum von 16 db des Längsstabdurchmessers, 48 db des Bügelstabs oder der kleinsten Abmessung des Stabelements betragen.
sMax = Min (16 db, 48 db, 14 inches)
16 db = 16 (0,75 inch) = 12 inches
48 db = 48 (0,375 inch) = 18 inches
Der berechnete lichte Mindestabstand für den Bügelstab beträgt 1,33 inches und der berechnete maximale Abstand beträgt 12 Zoll. Für diese Bemessung sind maximal 12 Zoll für den Abstand der Bügelbewehrung maßgebend.
Detailplanung
Die Detailplanung kann nun durchgeführt werden, um den prozentualen Anteil der Bewehrung zu überprüfen. Der erforderliche Stahlanteil muss zwischen 1 % und 8 % gemäß den Anforderungen des ACI 318-19 [1] liegen, um ausreichend zu sein.
|
Ast |
Gesamtfläche der nicht vorgespannten Längsbewehrung einschließlich Stäben oder Profilstahl, ohne Spannbewehrung |
|
Ag |
Bruttoquerschnitt |
Längsstababstand
Der maximale Stababstand in Längsrichtung kann auf der Grundlage des lichten Deckungsabstands und des Durchmessers sowohl der Bügel- als auch der Längsstäbe berechnet werden.
4,00 Zoll sind weniger als 6 Zoll, was gemäß 25.7.2.3 (a) [1] erforderlich ist.
Der Mindestabstand bei Längsstäben kann unter Bezugnahme auf 25.2.3 [1] berechnet werden, wo angegeben ist, dass der Mindestabstand in Längsrichtung für Stützen mindestens der größte von (a) bis (c) sein muss.
(a) 1,5 inches
(b) 1,5 db = 1,5 (0,75 inch) = 1,125 inches
(c) (4/3) db = (4/3) (1,00 inch) = 1,33 inches
Der Mindestabstand der Längsstäbe beträgt daher 1,50 Zoll.
Die Verankerungslänge (Ld) muss ebenfalls unter Bezugnahme auf 25.4.9.2 [1] berechnet werden. Dies entspricht dem größeren, unten berechneten Wert von (a) oder (b).
|
fy |
Angegebene Streckgrenze für nicht vorgespannte Bewehrung |
|
ψr |
Faktor zur Modifizierung der Verankerungslänge auf Grundlage der umschließenden Bewehrung |
|
λ |
Modifikationsfaktor zur Berücksichtigung der reduzierten mechanischen Eigenschaften von Leichtbeton gegenüber Normalbeton mit derselben Druckfestigkeit |
|
f'c |
Druckfestigkeit |
|
db |
Nenndurchmesser des Stabes, Drahtes oder der Spannlitze |
|
fy |
Angegebene Streckgrenze für nicht vorgespannte Bewehrung |
|
ψr |
Faktor zur Modifizierung der Verankerungslänge auf Grundlage der umschließenden Bewehrung |
|
db |
Nenndurchmesser des Stabes, Drahtes oder der Spannlitze |
In diesem Beispiel ist (a) der größere Wert, sodass Ldc = 14,23 Zoll.
Unter Bezugnahme auf 25.4.10.1 [1] wird die Verankerungslänge mit dem Verhältnis der erforderlichen Stahlbewehrung zur vorhandenen Stahlbewehrung multipliziert.
Die quadratische Stahlbetonstütze mit Bügelbewehrung ist vollständig bemessen und ihr Querschnitt ist unten in Bild 2 zu sehen.
Vergleich mit RFEM
Eine Alternative zur manuellen Bemessung einer quadratischen Stütze mit Bügelbewehrung ist die Verwendung des Add-Ons Betonbemessung und die Bemessung nach der Norm ACI 318-19 [1]. Das Add-On bestimmt die erforderliche Bewehrung, um den einwirkenden Lasten auf die Stütze standzuhalten. Der Anwender muss dann die vorhandene Bewehrungsanordnung manuell an die dargestellte erforderliche Bewehrung anpassen.
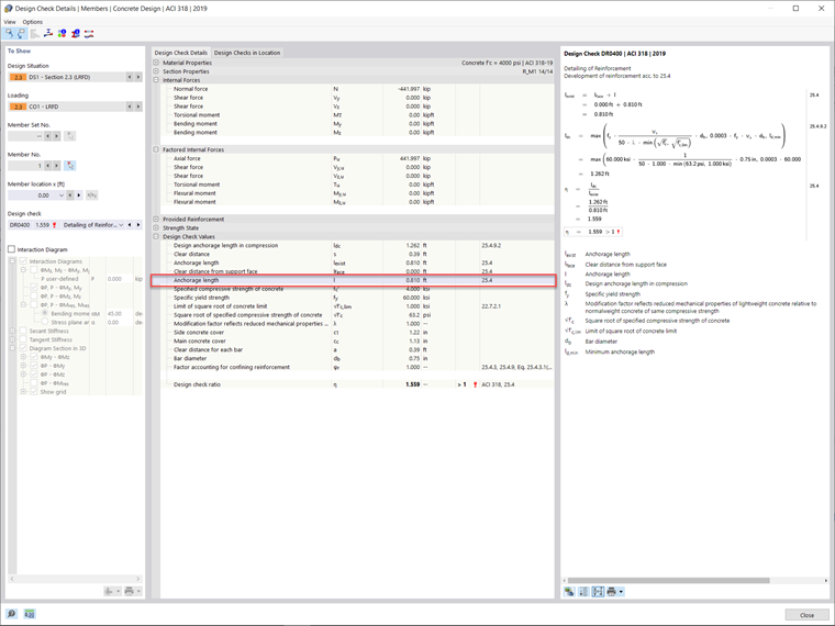
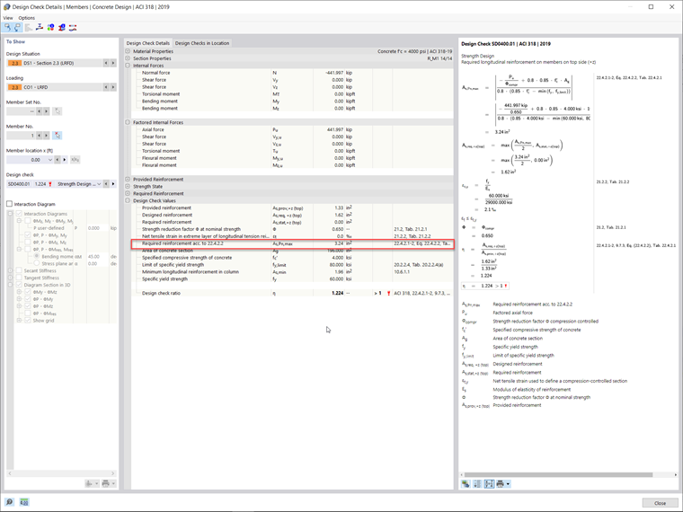
Für dieses Beispiel hat RFEM 6 aus den aufgebrachten Lasten eine erforderliche Längsstabbewehrungsfläche von 3,24 in² ermittelt. Die im Add-On Betonbemessung berechnete Verankerungslänge ergibt sich zu 0,81 ft. Die Abweichung von der oben mit analytischen Gleichungen berechneten Verankerungslänge ist auf die nichtlinearen Berechnungen des Programms einschließlich des Teilsicherheitsbeiwert γ zurückzuführen. Der Faktor γ ist das Verhältnis von endgültigen und wirkenden Schnittgrößen aus RFEM. Die Verankerungslänge im Add-On Betonbemessung wird ermittelt, indem der Kehrwert von Gamma mit der aus 25.4.9.2 [1] ermittelten Länge multipliziert wird. Diese Verankerungslänge bzw. Bewehrung ist in Bild 3 bzw. 4 dargestellt.
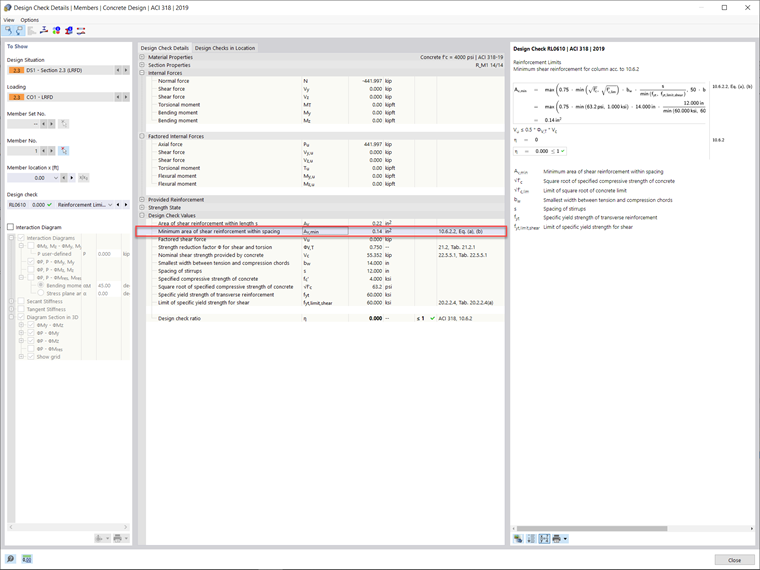
Die im Add-On Betonbemessung erforderliche Mindestschubbewehrung (Av,min) wurde mit 0,14 in²-Stäben mit einem Mindestabstand (smax) von 12 Zoll berechnet. Die erforderliche Schubbewehrung ist in Bild 5 dargestellt.