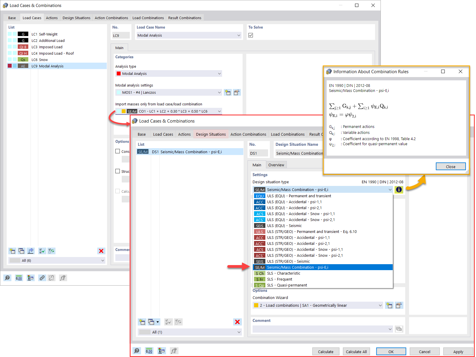
Modalanalyse von Massen aus Lastkombination
Modalanalyse von Massen aus Lastkombination
28. April 2022
031340
  • RFEM 6
  • Modalanalyse für RFEM 6
  • Modalanalyse für RSTAB 9
    • Dynamische und seismische Analysen

Modalanalyse von Massen aus Lastkombination

  • Modalanalyse
  • Massen
  • Lastkombinationen
Verwendet in
  • Modalanalyse | Importieren von Massen
Teilen