503x
002402
6. Mai 2022

Modalanalyse | Importieren von Massen

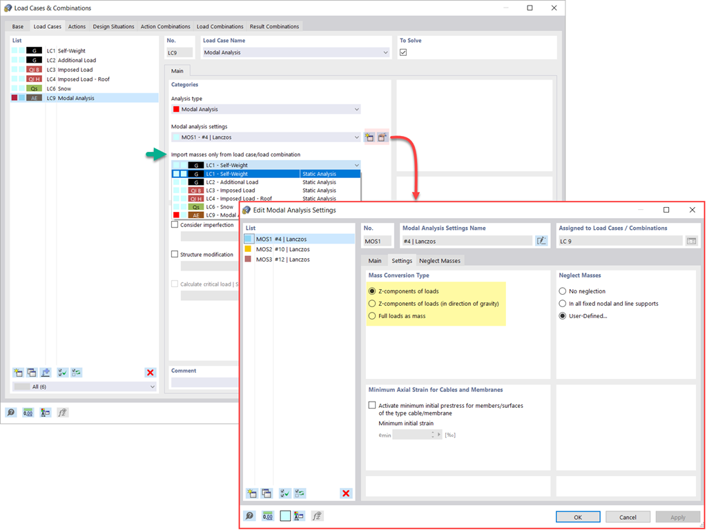
Um Massen für die Modalanalyse zu definieren, stehen Ihnen mehrere Möglichkeiten offen. Während Massen aus Eigengewicht automatisch berücksichtigt werden, können Lasten und Massen direkt im Lastfall mit der Modalanalyse berücksichtigt werden. Sie benötigen mehr Möglichkeiten? Wählen Sie aus, ob Gesamtlasten als Massen und Lastanteile in die globale Z-Richtung oder nur die Lastanteile in Richtung der Schwerkraft berücksichtigt werden sollen.

Das Programm bietet Ihnen eine zusätzliche oder alternative Möglichkeit der Massenübernahme: Die manuelle Definition von Lastkombinationen, ab denen Massen in der Modalanalyse berücksichtigt werden. Sie haben eine Bemessungsnorm ausgewählt? Anschließend können Sie eine Bemessungssituation mit dem Kombinationstyp Erdbeben Masse anlegen. Dadurch berechnet das Programm automatisch eine Massensituation für die Modalanalyse nach der gewünschten Bemessungsnorm. Mit anderen Worten: Das Programm erzeugt auf Grundlage der voreingestellten Kombinationsbeiwerte für die gewählte Norm eine Lastkombination. Diese enthält die Massen, welche letztendlich für die Modalanalyse verwendet werden.



;