Auswahl von Nachweisverfahren für dünnwandige Strukturen in Basisdaten
Lastfall, Schnittgrößen und Spannungen zur Berechnung definieren
Ergebnisse: Analyse dünnwandiger Strukturen
Ergebnisse: Effektive Analyse dünnwandiger Strukturen
Auswahl von Nachweisverfahren für dünnwandige Strukturen in Basisdaten
Lastfall, Schnittgrößen und Spannungen zur Berechnung definieren
Ergebnisse: Analyse dünnwandiger Strukturen
Ergebnisse: Effektive Analyse dünnwandiger Strukturen
11. Mai 2022
031673
  • RSECTION 1
  • Spannungsnachweis

Auswahl von Nachweisverfahren für dünnwandige Strukturen in Basisdaten

  • Analyse von dünnwandigen Strukturen
  • Spannungsanalyse
  • Querschnittseigenschaften
Verwendet in
  • Analyse dünnwandiger Strukturen in RSECTION 1
3D-Modell
Mehr über 3D-Modell
  • C-Querschnitt
Teilen
11. Mai 2022
031674
  • RSECTION 1
  • Spannungsnachweis
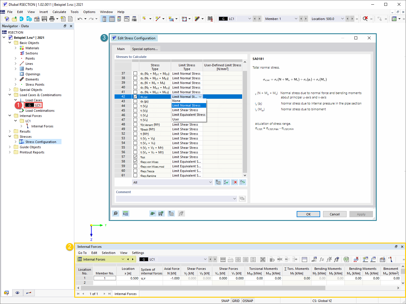
Lastfall, Schnittgrößen und Spannungen zur Berechnung definieren
  • Lastfälle
  • Schnittgrößen
  • Spannungskonfiguration
Verwendet in
  • Analyse dünnwandiger Strukturen in RSECTION 1
Teilen
11. Mai 2022
031675
  • RSECTION 1
  • Spannungsnachweis
Ergebnisse: Analyse dünnwandiger Strukturen
  • Ergebnisse
  • Spannungsnachweis
  • Querschnittswerte
  • Analyse dünnwandiger Strukturen
Verwendet in
  • Analyse dünnwandiger Strukturen in RSECTION 1
3D-Modell
Mehr über 3D-Modell
  • C-Querschnitt
Teilen
11. Mai 2022
031676
  • RSECTION 1
  • Spannungsnachweis
Ergebnisse: Effektive Analyse dünnwandiger Strukturen
  • Ergebnisse
  • Effektive Analyse dünnwandiger Strukturen
  • Querschnittseigenschaften
  • Spannungen
Verwendet in
  • Analyse dünnwandiger Strukturen in RSECTION 1
3D-Modell
Mehr über 3D-Modell
  • C-Querschnitt
Teilen