3262x
001742
28. Februar 2024

Analyse dünnwandiger Strukturen in RSECTION 1

Das eigenständige Programm RSECTION ermöglicht Ihnen die Ermittlung von Querschnittswerten und die Durchführung von Spannungsnachweisen für dünnwandige und massive Querschnitte. Das Programm kann sowohl an RFEM als auch an RSTAB angebunden werden, sodass Querschnitte aus RSECTION auch in der RFEM- und RSTAB-Bibliothek zur Verfügung stehen. Ebenso können Schnittgrößen aus RFEM und RSTAB in RSECTION importiert werden.

Wie im Knowledge Base-Artikel Ermittlung von Querschnittswerten und Spannungsanalyse in RSECTION 1 erläutert, stehen in RSECTION die folgenden Analysemethoden zur Verfügung: die Analyse dünnwandiger Strukturen und die Finite-Elemente-Analyse. In diesem Artikel wird die erstgenannte Methode behandelt, mit der die Querschnittseigenschaften sowohl für Brutto- als auch für wirksame Querschnitte analytisch (auf Basis der Elemente des Querschnitts) berechnet werden.

Eine Zusammenfassung der Analyse und Berechnung wurde im oben genannten Beitrag erläutert. Daher gehen wir davon aus, dass der betreffende Querschnitt verfügbar ist und dass die Analyse dünnwandiger Strukturen sowie die Berechnung des wirksamen Querschnitts gemäß EN 1993-1-3 [1] in den „Basisangaben” ausgewählt sind (Bild 1).

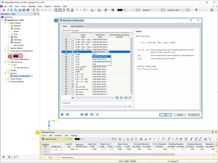
Als nächstes wird ein Lastfall erstellt und die darin zu speichernden Schnittgrößen definiert. Wie im oben genannten Artikel erläutert, können die Schnittgrößen im Programm selbst definiert oder aus RFEM/RSTAB importiert werden. In diesem Beispiel wurde eine Normalkraft von 1 kN an der Stelle x=0,5 definiert, wie in Bild 2 dargestellt. Vor Beginn der Berechnung können Sie im Fenster „Spannungskonfiguration” auch die zu berechnenden Spannungen auswählen, wobei eine Liste der Spannungen und eine zugehörige Beschreibung der ausgewählten Spannung ebenfalls verfügbar ist.


Sobald Sie alles berechnet haben, stehen Ihnen die Ergebnisse der Berechnung im Programm zur Verfügung. Im „Ergebnis-Navigator“ können Sie zwischen den Ergebnissen für Brutto- und effektive Querschnitte wechseln, wie in den Bildern 3 und 4 dargestellt.

Bei kaltgeformten Profilen mit Rand- oder Zwischensteifen, wie in diesem Beispiel, kann es zu Forminstabilität kommen. Im Programm RSECTION wird die Forminstabilität mit Hilfe der Eigenwertmethode ermittelt und ihr Einfluss durch eine Verringerung der Profildicke berücksichtigt. Dies ist auch in den Ergebnissen der effektiven Analyse dünnwandiger Strukturen zu sehen (Bild 4).




Autor

Frau Kirova ist bei Dlubal zuständig für die Erstellung von technischen Fachbeiträgen und unterstützt unsere Anwender im Kundensupport.

Links
Referenzen


;