Add-On "Spannungs-Dehnungs-Berechnung"
Struktur und Einzelsegmente
  • 3D-Viewer
  • 3D Viewer | Babylon
  • Virtuelle Realität
Kategorien für Spannungs-Dehnungs-Berechnungen im Daten-Navigator und in den Tabellen
  • 3D-Viewer
  • 3D Viewer | Babylon
  • Virtuelle Realität
Stabkonfiguration | Basis
Stabkonfiguration | Spezielle Optionen
Zuordnen von Konfigurationen an Stäbe
Dialog "Stab bearbeiten", Registerkarte "Spannungs-Dehnungs-Berechnung - Konfiguration"
Flächenkonfigurationen
Ergebnisse der Spannungs-Dehnungs-Berechnung
  • 3D-Viewer
  • 3D Viewer | Babylon
  • Virtuelle Realität
Add-On "Spannungs-Dehnungs-Berechnung"
Struktur und Einzelsegmente
Kategorien für Spannungs-Dehnungs-Berechnungen im Daten-Navigator und in den Tabellen
Stabkonfiguration | Basis
Stabkonfiguration | Spezielle Optionen
Zuordnen von Konfigurationen an Stäbe
Dialog "Stab bearbeiten", Registerkarte "Spannungs-Dehnungs-Berechnung - Konfiguration"
Flächenkonfigurationen
Ergebnisse der Spannungs-Dehnungs-Berechnung
23. Juni 2022
032560
  • RFEM 6

Add-On "Spannungs-Dehnungs-Berechnung"

  • Add-Ons
  • Spannungs-Dehnungs-Berechnung
Verwendet in
  • Stab- und Flächenkonfigurationen bei der Spannungs-Dehnungs-Berechnung
Teilen
4. Juli 2022
032709
  • RFEM 6
Struktur und Einzelsegmente
  • Struktur
  • Modell
  • Membran- und Seilnetzstrukturen
Verwendet in
  • Stab- und Flächenkonfigurationen bei der Spannungs-Dehnungs-Berechnung
3D-Modell
Mehr über 3D-Modell
  • Membran-Stadiondach Modell
Spezifikationen
Anzahl Knoten 193
Anzahl Linien 456
Anzahl Stäbe 456
Anzahl Flächen 96
Anzahl Volumenkörper 0
Anzahl Lastfälle 4
Anzahl Lastkombinationen 0
Anzahl Ergebniskombinationen 0
Gesamtgewicht 684.410 t
Abmessungen (metrisch) 294.612 x 63.730 x 288.000 m
Abmessungen (imperial) 966.57 x 209.09 x 944.88 feet
Teilen
30. Mai 2024
032710
  • RFEM 6
Kategorien für Spannungs-Dehnungs-Berechnungen im Daten-Navigator und in den Tabellen
Verwendet in
  • Stab- und Flächenkonfigurationen bei der Spannungs-Dehnungs-Berechnung
3D-Modell
Mehr über 3D-Modell
  • Segment eines Stadiondachs aus Membranen
Spezifikationen
Anzahl Knoten 13
Anzahl Linien 21
Anzahl Stäbe 21
Anzahl Flächen 4
Anzahl Volumenkörper 0
Anzahl Lastfälle 3
Anzahl Lastkombinationen 14
Anzahl Ergebniskombinationen 0
Gesamtgewicht 28.751 t
Abmessungen (metrisch) 144.000 x 49.000 x 37.906 m
Abmessungen (imperial) 472.44 x 160.76 x 124.36 feet
Teilen
4. Juli 2022
032712
  • RFEM 6
Stabkonfiguration | Basis
  • Stabkonfiguration
  • Spannungs-Dehnungs-Berechnung
Verwendet in
  • Stab- und Flächenkonfigurationen bei der Spannungs-Dehnungs-Berechnung
Teilen
4. Juli 2022
032713
  • RFEM 6
Stabkonfiguration | Spezielle Optionen
  • Stabkonfiguration
  • Spezielle Optionen
  • Spannungs-Dehnungs-Berechnung
Verwendet in
  • Stab- und Flächenkonfigurationen bei der Spannungs-Dehnungs-Berechnung
Teilen
4. Juli 2022
032714
  • RFEM 6
Zuordnen von Konfigurationen an Stäbe
  • Zuordnung
  • Stabkonfigurationen
  • Spannungs-Dehnungs-Berechnung
Verwendet in
  • Stab- und Flächenkonfigurationen bei der Spannungs-Dehnungs-Berechnung
Teilen
30. Mai 2024
032715
  • RFEM 6
Dialog "Stab bearbeiten", Registerkarte "Spannungs-Dehnungs-Berechnung - Konfiguration"
Verwendet in
  • Stab- und Flächenkonfigurationen bei der Spannungs-Dehnungs-Berechnung
Teilen
4. Juli 2022
032716
  • RFEM 6
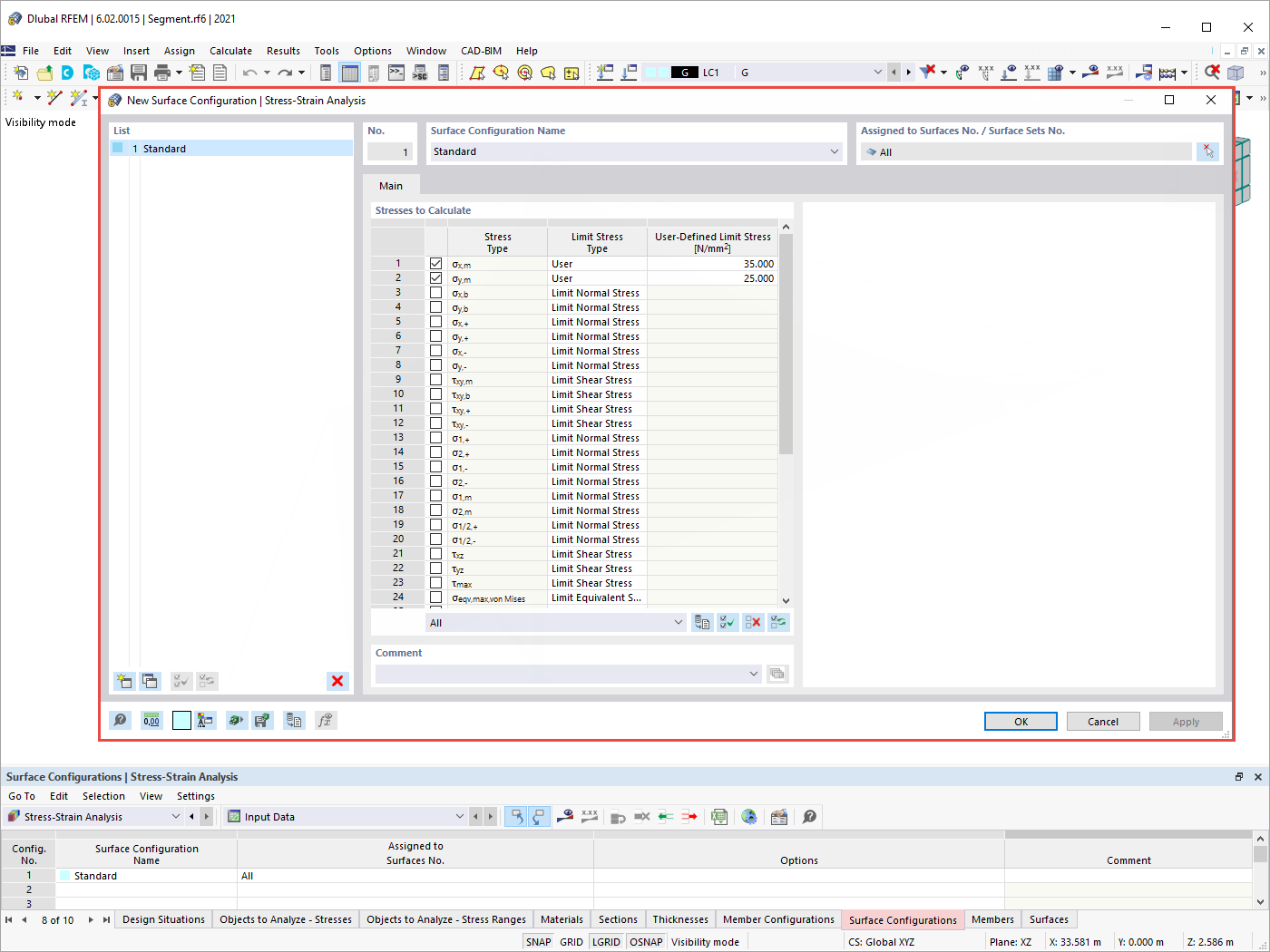
Flächenkonfigurationen
  • Flächenkonfigurationen
  • Spannungs-Dehnungs-Berechnung
Verwendet in
  • Stab- und Flächenkonfigurationen bei der Spannungs-Dehnungs-Berechnung
Teilen
23. Juni 2022
032564
  • RFEM 6
Ergebnisse der Spannungs-Dehnungs-Berechnung
  • Spannungs-Dehnungs-Berechnung
  • Ergebnisse
Verwendet in
  • Stab- und Flächenkonfigurationen bei der Spannungs-Dehnungs-Berechnung
3D-Modell
Mehr über 3D-Modell
  • Segment eines Stadiondachs aus Membranen
Spezifikationen
Anzahl Knoten 13
Anzahl Linien 21
Anzahl Stäbe 21
Anzahl Flächen 4
Anzahl Volumenkörper 0
Anzahl Lastfälle 3
Anzahl Lastkombinationen 14
Anzahl Ergebniskombinationen 0
Gesamtgewicht 28.751 t
Abmessungen (metrisch) 144.000 x 49.000 x 37.906 m
Abmessungen (imperial) 472.44 x 160.76 x 124.36 feet
Teilen