Darstellung der Querschnittsberechnung für Wölbkrafttorsion in einem 3D-Modell. Schnittgrößen wie Normalkraft und Torsionsmomente werden gezeigt.
Darstellung der Querschnittsberechnung für Wölbkrafttorsion in einem 3D-Modell. Schnittgrößen wie Normalkraft und Torsionsmomente werden gezeigt.
30. Mai 2024
032626
  • Aluminiumbemessung für RFEM 6
  • Aluminiumbemessung für RSTAB 9
  • Eurocode 9

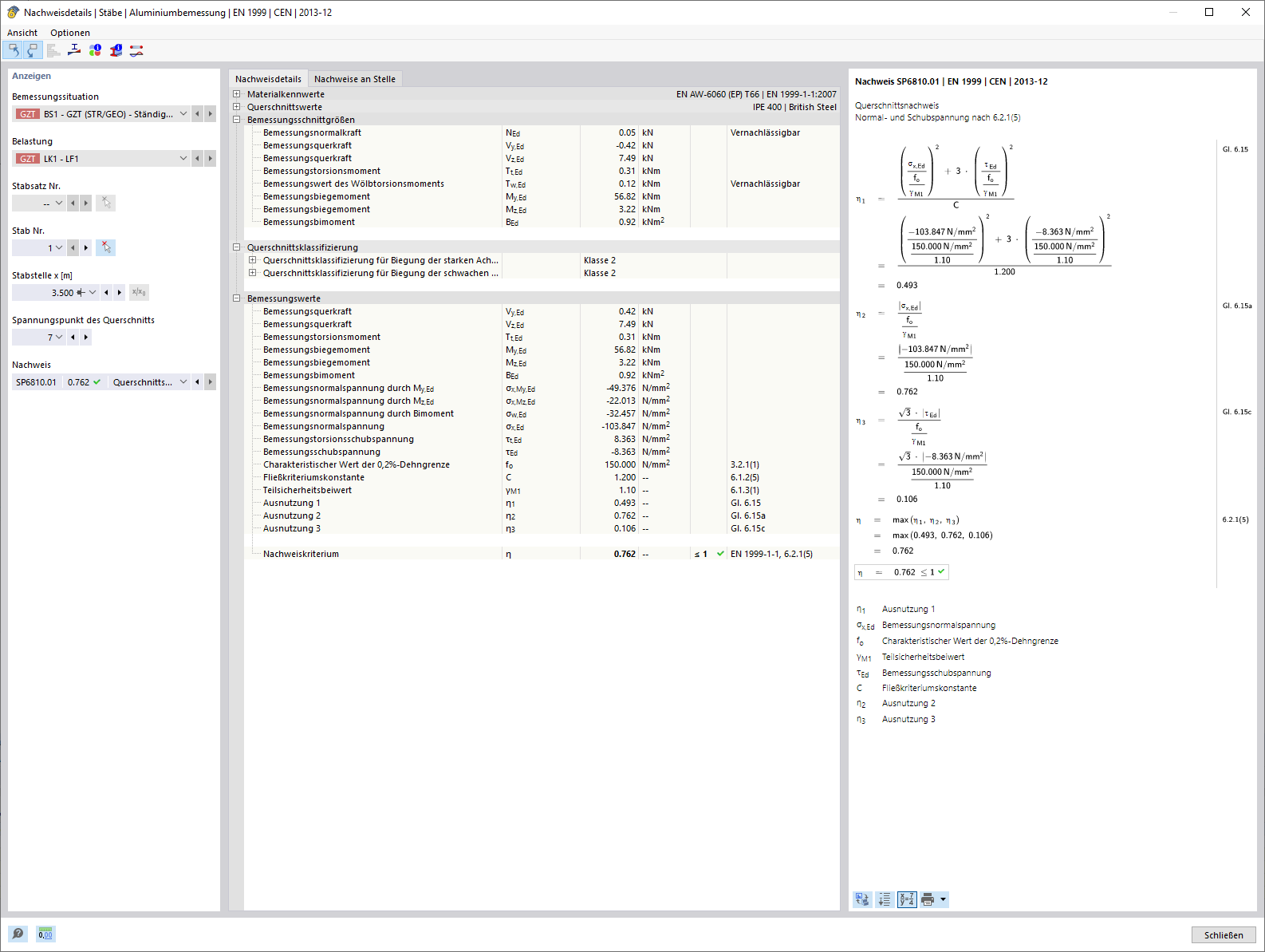
Querschnittsnachweis unter Berücksichtigung von Wölbkrafttorsion (7 Freiheitsgrade)

Darstellung der Querschnittsberechnung für Wölbkrafttorsion in einem 3D-Modell. Schnittgrößen wie Normalkraft und Torsionsmomente werden gezeigt.

Das Bild zeigt ein Detail eines 3D-Modells, das die Berechnung der Querschnittsverformung bei Wölbkrafttorsion unter Berücksichtigung von 7 Freiheitsgraden veranschaulicht. Es werden verschiedene Schnittgrößen, einschließlich Normalkraft (N), Querkräfte (Vu, Vv) und Torsionsmomente (Mt,pri, Mt,sec, Mu, Mv, Mω) dargestellt. Diese Werte dienen als Grundlage für den Vergleichsspannungsnachweis in der Aluminiumbemessung.
  • Querschnittsnachweis
  • Wölbkrafttorsion
  • 7 Freiheitsgrade
  • Aluminiumbemessung
  • Schnittgrößen
  • Stabstrukturen
  • RFEM
  • RSTAB
  • Querschnittsverwölbung
  • Querschnitt
  • Nachweis
Verwendet in
  • Aluminiumbemessung | Berücksichtigung von Schnittgrößen aus der Berechnung mit Wölbkrafttorsion (7 Freiheitsgrade)
Teilen