1040x
002459
29. Juni 2022

Aluminiumbemessung | Berücksichtigung von Schnittgrößen aus der Berechnung mit Wölbkrafttorsion (7 Freiheitsgrade)

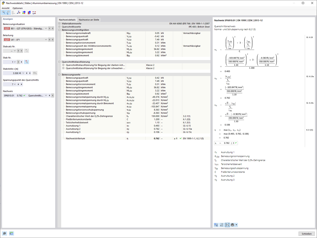
Das Add-On Wölbkrafttorsion (7 Freiheitsgrade) ermöglicht Ihnen die Berechnung von Stabstrukturen in RFEM und RSTAB unter Berücksichtigung der Querschnittsverwölbung. Alle Schnittgrößen (N, Vu, Vv, Mt,pri, Mt,sec, Mu, Mv, Mω), die Sie auf diese Weise ermittelt haben, können Sie im Vergleichsspannungsnachweis der Aluminiumbemessung berücksichtigen. Beachten Sie: Dieses Feature ist aktuell noch nicht für die Bemessungsnorm ADM 2020 verfügbar.


Links


;