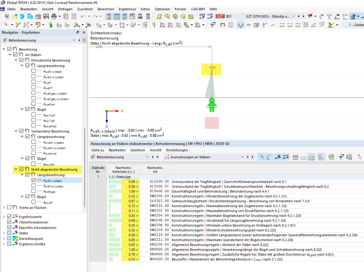
FAQ 005279 | Obwohl alle Nachweise für einen Stab eingehalten sind, erhalte ich trotzdem eine "Nicht abgedeckte Bewehrung". Woran kann das liegen?
FAQ 005279 | Obwohl alle Nachweise für einen Stab eingehalten sind, erhalte ich trotzdem eine "Nicht abgedeckte Bewehrung". Woran kann das liegen?
30. Mai 2024
032669
  • RFEM 6
  • RSTAB 9
  • Betonbemessung für RFEM 6
    • Betonbemessung für RSTAB 9
    • Stahlbetonbau
    • Finite-Elemente-Berechnung
    • Eurocode 2
    • ACI 318
    • CSA A23.3

Verlauf der 'nicht abgedeckten Bewehrung'

FAQ 005279 | Obwohl alle Nachweise für einen Stab eingehalten sind, erhalte ich trotzdem eine "Nicht abgedeckte Bewehrung". Woran kann das liegen?

Verwendet in
  • Nicht Abgedeckte Bewehrung bei Stäben | Betonbemessung in RFEM 6 und RSTAB 9
Teilen