1657x
005279
1. Juli 2022

Nicht Abgedeckte Bewehrung bei Stäben | Betonbemessung in RFEM 6 und RSTAB 9

Obwohl alle Nachweise für einen Stab eingehalten sind, erhalte ich eine "Nicht abgedeckte Bewehrung". Woran kann das liegen?


Antwort:

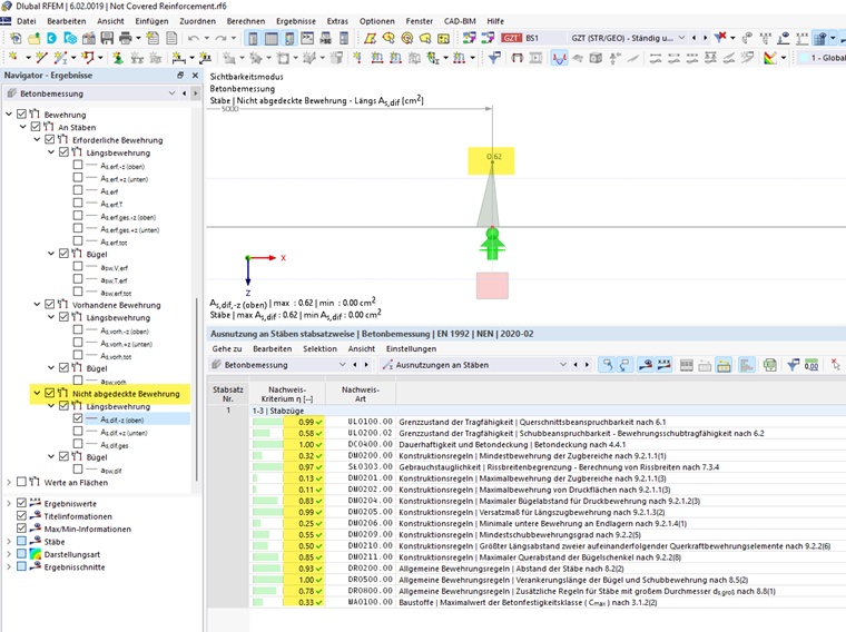
Es kann zu dem Ergebnis kommen, dass alle Nachweise für einen bestimmten Stab oder Stabsatz eingehalten sind, aber trotzdem eine 'nicht abgedeckte Bewehrung' ausgegeben wird. Siehe hierzu auch Bild 01 und 02.


Ursache hierfür ist, dass der Verlauf der 'vorhandenen Bewehrung' für die obere und untere Lage aus der Anordnung der Bewehrungsstäbe innerhalb des Querschnitts generiert wird.

Hierbei werden die Bewehrungsstäbe oberhalb des Schwerpunkts der 'oberen Lage' und die Bewehrungsstäbe unterhalb des Schwerpunkts der 'unteren Lage' zugewiesen. Das bedeutet, dass der Verlauf der 'vorhandenen Bewehrung' nicht den tatsächlichen Verlauf der Nulllinie innerhalb des Querschnitts berücksichtigt und überprüft, welcher Bewehrungsstab tatsächlich in der Zugzone liegt.

Bei den Nachweisen wird aber der tatsächliche Verlauf der Nulllinie innerhalb des Querschnittes überprüft. Somit können auch Bewehrungsstäbe, die geometrisch der 'unteren Bewehrung' zugewiesen wurden (Verlauf der vorhandenen Bewehrung), rechnerisch der Zugbewehrung zugewiesen worden sein. Dies ist in Bild 03 ersichtlich. Die rot markierten Bewehrungsstäbe sind geometrisch der unteren Bewehrung zugewiesen worden. Aus dem Spannungsverlauf innerhalb des Querschnitts ist aber ersichtlich, dass diese auch unter Zug stehen und entsprechend für die Nachweise angesetzt werden. Für den Nachweis werden also alle Stäbe (rote und grüne Markierung in Bild 03) angesetzt. Daher sind die Nachweise an dieser Stelle alle eingehalten, obwohl der Verlauf der 'nicht abgedeckten Bewehrung' etwas anderes vermuten lässt.


Autor

Herr Kieloch nimmt sich im Kundensupport der Anwenderanfragen an und beschäftigt sich mit der Entwicklung im Bereich Stahlbetonbau.



;