FAQ 005294 | Wie kann ich die Überfestigkeitsbeiwerte Ωo in die Lastkombinationen nach ASCE 7 einbeziehen?
FAQ 005294 | Wie kann ich die Überfestigkeitsbeiwerte Ωo in die Lastkombinationen nach ASCE 7 einbeziehen?
2. August 2022
033444
  • RFEM 6
  • Stahlbemessung für RFEM 6
  • Stahlbau
    • Gebäude
    • Statik und Tragwerksplanung
    • Dynamische und seismische Analysen
    • ANSI/AISC 360
    • ASCE 7

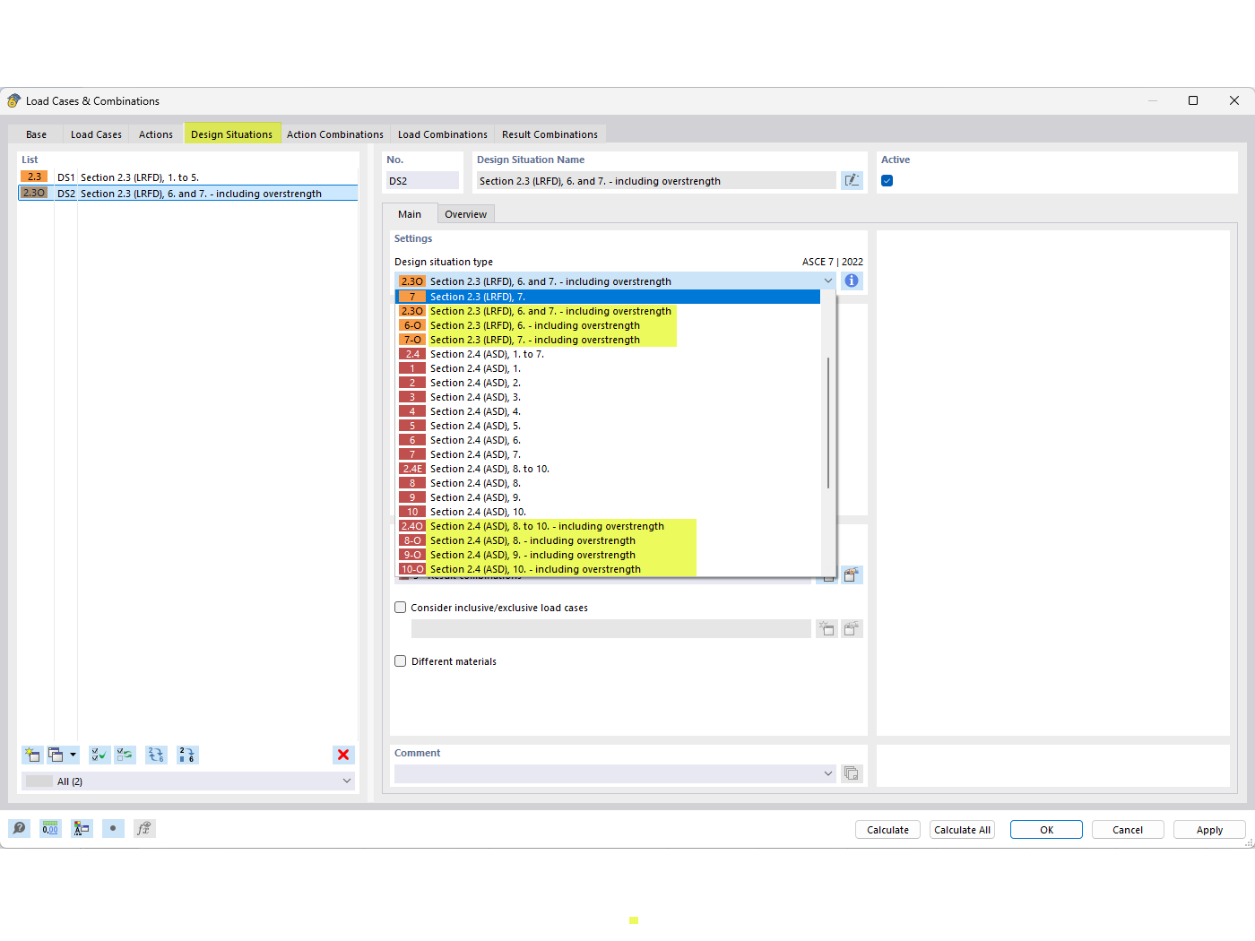
Überfestigkeit unter Bemessungssituationen

FAQ 005294 | Wie kann ich die Überfestigkeitsbeiwerte Ωo in die Lastkombinationen nach ASCE 7 einbeziehen?

Verwendet in
  • Überfestigkeitsbeiwerte
Teilen