2419x
005320
7. Oktober 2022

Überfestigkeitsbeiwerte

Wie kann ich die Überfestigkeitsbeiwerte Ωo in die Lastkombinationen nach ASCE 7 einbeziehen?


Antwort:

1) Öffnen Sie den Dialog Lastfälle & Kombinationen. Wählen Sie im Register Basis die Option Parameter der Ausgabe bearbeiten. Die Standardwerte sind auf 2,0 gesetzt (Bild 01).

  • Fall A: Um den gleichen Beiwert in X- und Y-Richtung anzusetzen, verwenden Sie den generischen (richtungslosen) Überfestigkeitsbeiwert Ωo.
  • Fall B: Um in jeder Richtung unterschiedliche Beiwerte anzusetzen, verwenden Sie die Überfestigkeitsbeiwerte X und Y, Ωo,x und Ωo,y. Der generische Beiwert Ωo in der ersten Zeile wird nicht verwendet.

2) Legen Sie im Register "Lastfälle" einen Erdbebenlastfall mit Qe als Einwirkungskategorie an. Next, activate the 'Additional Settings | Consider X and Y independently' option. Then, select the Additional Settings tab and pick the direction. There is also option to consider orthogonal combination (Image 02).

Anmerkung: Wenn keine oder beide Richtungen im selben Lastfall aktiviert sind, wird der generische Überfestigkeitsbeiwert Ωo verwendet. Legen Sie einen separaten Lastfall an, um die einzelnen Beiwerte Ωo,x und Ωo,y anzuwenden.

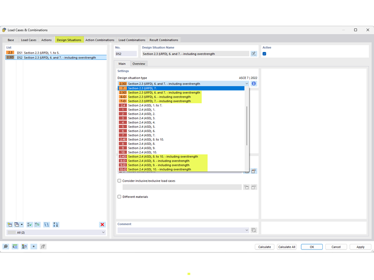
3) Wählen Sie im Register Bemessungssituationen den zutreffenden Bemessungssituationstyp der Überfestigkeit. Both LRFD and ASD methods are available (Image 03).

4) In the Load Combinations or Result Combinations tab, verify that the correct factor(s) have been applied. Click OK to exit (Image 04).

5) Im letzten Schritt wird der Bemessungssituation der Überfestigkeit der zutreffende Grenzzustandstyp zugewiesen. Für Stäbe ohne zugeordnete Erdbebenkonfiguration ist als Grenzzustandstyp der "Grenzzustand Festigkeit" (LRFD oder ASD) zu wählen.

For members with assigned seismic configuration, use “Seismic limit state – overstrength” (LRFD or ASD) (Image 05).


Autor

Cisca ist für die Schulung der Kunden, den technischen Support und die Programmentwicklung für den nordamerikanischen Markt verantwortlich.



;