FAQ 005301 | Wie kann man die Festigkeit einer Schweißeinflusszone bei Aluminium berücksichtigen?
FAQ 005301 | Wie kann man die Festigkeit einer Schweißeinflusszone bei Aluminium berücksichtigen?
23. August 2022
033731
  • RFEM 6
  • Aluminiumbemessung für RFEM 6
  • Aluminiumbemessung für RSTAB 9
    • Treppenkonstruktionen
    • Türme und Masten
    • Statik und Tragwerksplanung
    • ADM

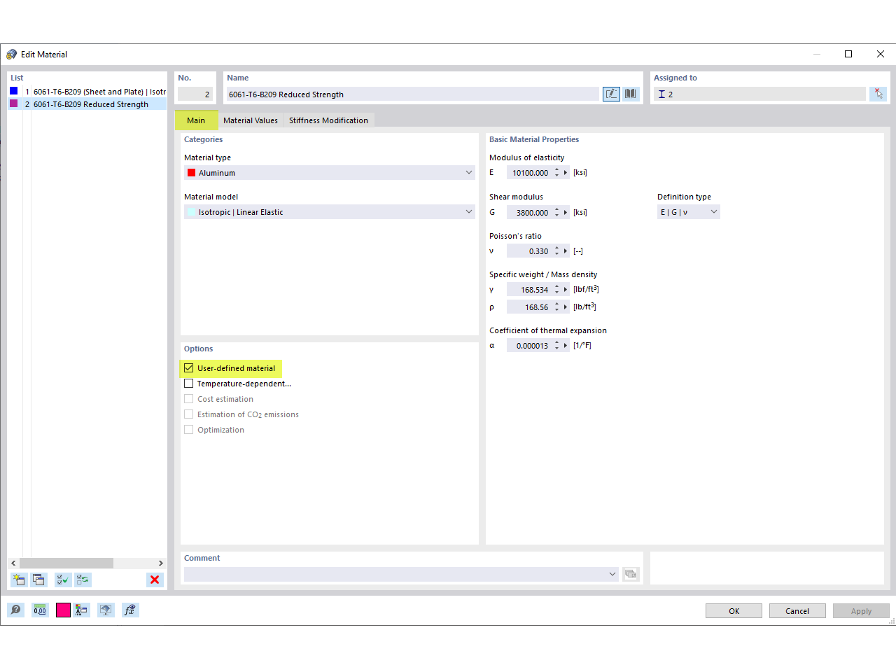
Benutzerdefiniertes Material

FAQ 005301 | Wie kann man die Festigkeit einer Schweißeinflusszone bei Aluminium berücksichtigen?

  • Aluminiumverbindung
  • Schweißnaht
  • Schweißnahtfestigkeit
  • Schweißeinflusszone
  • Benutzerdefiniertes Material
Verwendet in
  • Festigkeit der Schweißeinflusszone für Aluminium
Teilen