1369x
005301
23. August 2022

Festigkeit der Schweißeinflusszone für Aluminium

Wie kann man die Festigkeit der Schweißeinflusszone bei Aluminium berücksichtigen?


Antwort:

Die unter "Materialwerte" aufgeführten Festigkeiten der Schweißeinflusszonen werden derzeit nicht vom Programm berücksichtigt. Die Schweißnahtbemessung wird derzeit entwickelt und soll in Zukunft berücksichtigt werden.

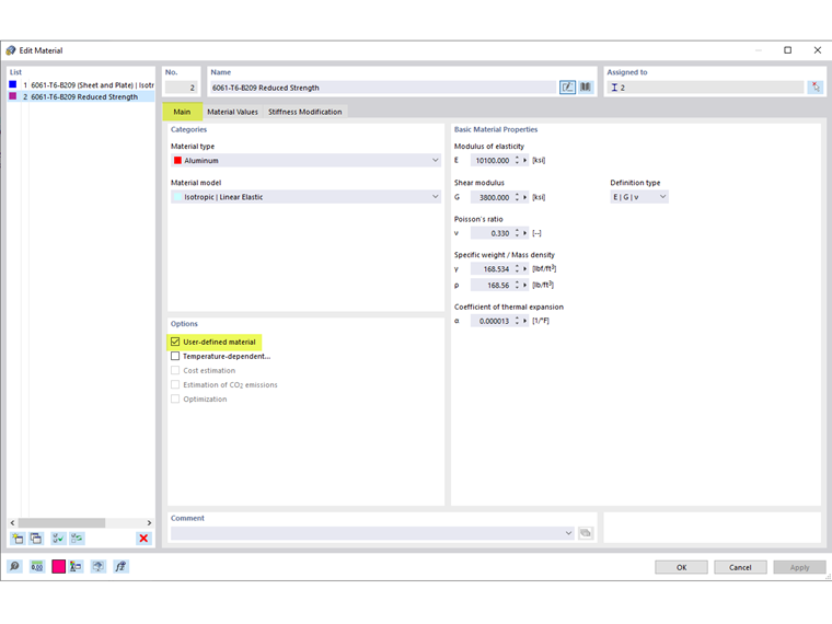
Nachfolgend sind die Schritte zur Berücksichtigung der reduzierten Festigkeiten aufgeführt:

  1. Aktivieren Sie die Option Benutzerdefiniertes Material (Bild 1).
  2. In the Material Values tab, re-enter the weld-affected zones strengths in the standard strengths (Image 02).
  3. To consider the weld-affected zone strengths only at the end of the members, divide the member into smaller segments and assign the applicable materials (Image 03).
  4. To keep the divided members as one continuous member, select all the members and right-click to Create Member Set (Image 04).

Autor

Cisca ist für die Schulung der Kunden, den technischen Support und die Programmentwicklung für den nordamerikanischen Markt verantwortlich.



;