Ich sehe die seismischen Lastfälle in meinen generierten ASCE 7-Lastkombinationen (LK) nicht. Wie können diese hinzugefügt werden?
Ich sehe die seismischen Lastfälle in meinen generierten ASCE 7-Lastkombinationen (LK) nicht. Wie können diese hinzugefügt werden?
23. September 2022
034298
  • RFEM 6
  • Stahlbetonbau
  • Stahlbau
    • Statik und Tragwerksplanung
    • ASCE 7

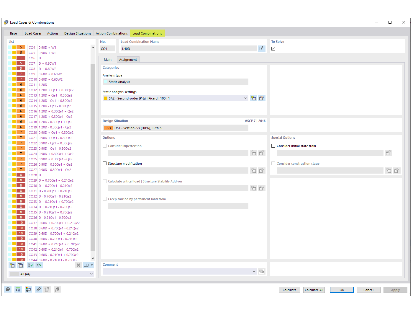
FAQ 005315 | Seismische Lastfälle in ASCE 7-Lastkombinationen

Ich sehe die seismischen Lastfälle in meinen generierten ASCE 7-Lastkombinationen (LK) nicht. Wie können diese hinzugefügt werden?

Dieses Bild erläutert den Prozess der Integration von seismischen Lastfällen in die ASCE 7-Lastkombinationen, d.h. eine häufige Anforderung in bautechnischen Bemessungssituationen. Es beantwortet gleichzeitig damit die häufig gestellte Frage nach fehlenden seismischen Lastfällen in generierten Lastkombinationen und beschreibt, wie diese Lastfälle mithilfe der Softwarelösungen von Dlubal hinzugefügt werden können. Die Einbeziehung seismischer Lasten ist von entscheidender Bedeutung für die Sicherstellung und Einhaltung von Konstruktionsvorschriften in den durch Erdbeben gefährdeten Gebieten. Das Bild bietet visuelle Anleitungen oder Referenzen zu den Funktionen der Dlubal-Software indem konforme seismische Lastkombinationen generiert werden, und bietet den Bauingenieuren die erforderlichen Tools, um diese kritischen Faktoren in ihre Bemessungsprozesse effizient einzubeziehen.
  • Erdbebenlast
  • ASCE 7
  • Lastkombination
  • Tragwerksplanung
  • Bauingenieurwesen
Verwendet in
  • ASCE 7 Seismische Lastkombinationen
Teilen