3720x
005315
23. September 2022

ASCE 7 Seismische Lastkombinationen

Ich kann die seismischen Lastfälle in meinen generierten ASCE 7-Lastkombinationen (LK) nicht finden. Wie kann ich sie hinzufügen?


Antwort:

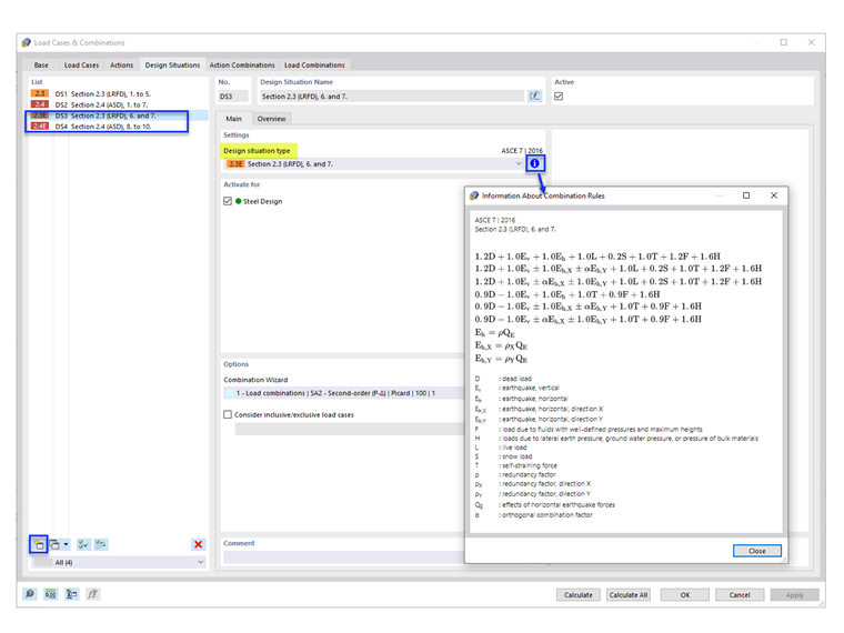
Die Standard-Bemessungssituationen (BS1 und BS2) enthalten die seismischen Lastkombinationen nicht. Um die seismischen LKs hinzuzufügen, fügen Sie neue Bemessungssituationen mit dem Bemessungssituationstyp "Abschnitt 2.3 (LRFD), 6 und 7" und/oder "Abschnitt 2.4 (ASD), 8 bis 10" hinzu (Bild 1).

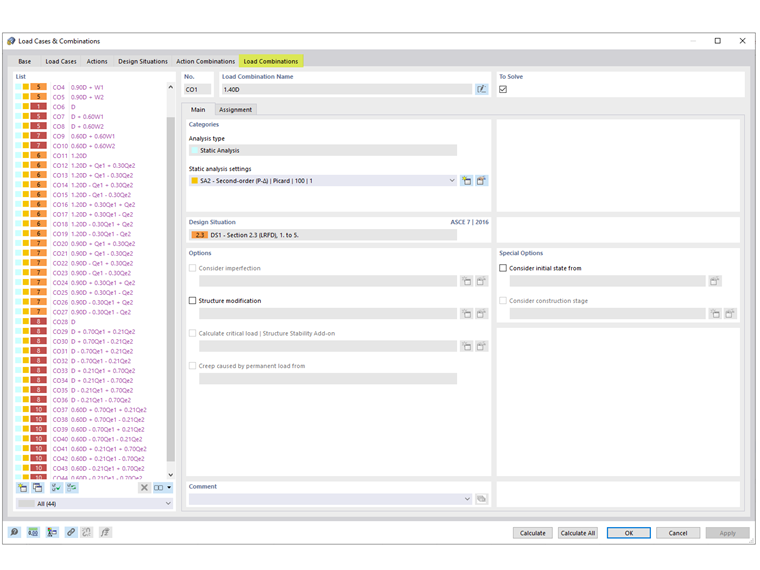
Im Register Lastkombinationen werden die erzeugten seismischen LKs angezeigt.


Autor

Cisca ist für die Schulung der Kunden, den technischen Support und die Programmentwicklung für den nordamerikanischen Markt verantwortlich.

Links


;