FAQ 005319 | Wie berücksichtige ich die Redundanzfaktoren ρ in den Lastkombinationen gemäß ASCE 7?
FAQ 005319 | Wie berücksichtige ich die Redundanzfaktoren ρ in den Lastkombinationen gemäß ASCE 7?
26. September 2022
034343
  • RFEM 6
  • Stahlbemessung für RFEM 6
  • Stahlbau
    • Gebäude
    • Statik und Tragwerksplanung
    • Dynamische und seismische Analysen
    • ANSI/AISC 360
    • ASCE 7

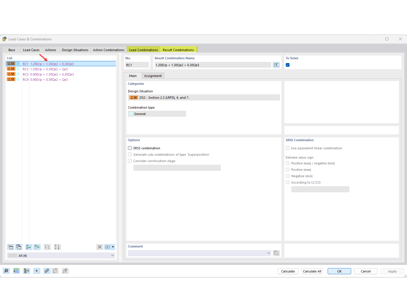
Lastkombination mit Redundanzfaktor

FAQ 005319 | Wie berücksichtige ich die Redundanzfaktoren ρ in den Lastkombinationen gemäß ASCE 7?

  • Redundanzfaktor
  • ASCE 7
  • Lastkombination
  • Erdbebenlastfall
  • Erdbeben
Verwendet in
  • Redundanzfaktoren
Teilen