2097x
005319
26. September 2022

Redundanzfaktoren

Wie kann ich den/die Redundanzfaktor(en) ρ in die Lastkombinationen nach ASCE 7 einbeziehen?


Antwort:

1) Öffnen Sie den Dialog Lastfälle & Kombinationen. Wählen Sie im Register Basis die Option Parameter der Ausgabe bearbeiten. Die Standardwerte sind zu 1,0 gesetzt (Bild 1).

  • Fall A: Um den gleichen Beiwert in X- und Y-Richtung anzusetzen, verwenden Sie den generischen (richtungslosen) Redundanzfaktor ρ.
  • Fall B: Um in jeder Richtung unterschiedliche Beiwerte anzusetzen, verwenden Sie die Redundanzfaktoren ρx und ρy. Der generische Faktor ρ in der ersten Zeile wird nicht verwendet.

2) Legen Sie im Register "Lastfälle" einen Erdbebenlastfall mit Qe als Einwirkungskategorie an. Next, select the Additional Settings tab and pick the direction (Image 02).

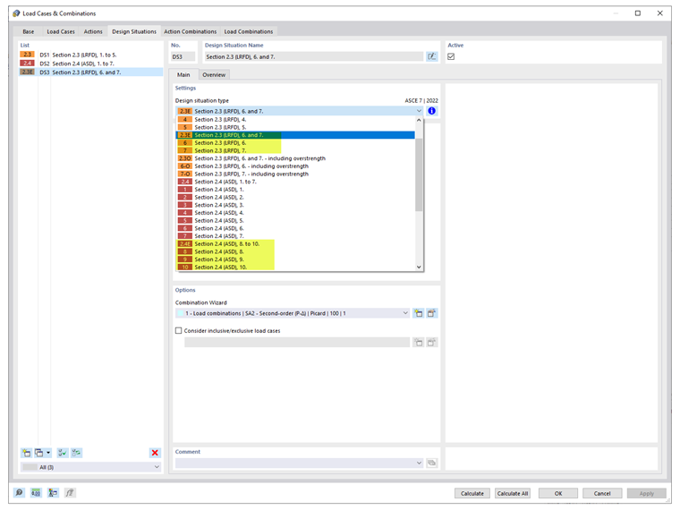
3) Wählen Sie im Register Bemessungssituationen den zutreffenden Erdbebenbemessungssituationstyp aus. Both LRFD and ASD methods are available (Image 03).

Anmerkung: Wenn keine oder beide Richtungen im selben Lastfall aktiviert sind, wird der generische Redundanzfaktor ρ verwendet. Legen Sie einen separaten Lastfall an, um die einzelnen Beiwerte ρx und ρy anzuwenden.

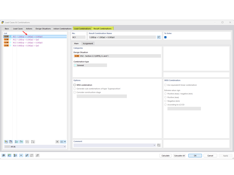
4) Überprüfen Sie im Register Lastkombinationen, ob die richtigen Beiwerte angewendet wurden. Im Register Ergebniskombinationen werden ggf. auch Faktoren angezeigt. Click OK to exit (Image 04).


Autor

Cisca ist für die Schulung der Kunden, den technischen Support und die Programmentwicklung für den nordamerikanischen Markt verantwortlich.



;