FAQ 005321 | Wie kann ich in RFEM 6 auf nicht koplanaren Strukturen eine Last aufbringen?
FAQ 005321 | Wie kann ich in RFEM 6 auf nicht koplanaren Strukturen eine Last aufbringen?
11. Oktober 2022
034786
  • RF-STAHL AISC 5
  • RSTAB 8
  • RFEM 5
    • Stahlbau
    • Türme und Masten
    • Kraftwerksanlagen
    • Fördertechnik
    • Treppenkonstruktionen
    • Fliegende Bauten
    • Gerüst- und Regalbau
    • Windsimulation & Windlast-Generierung

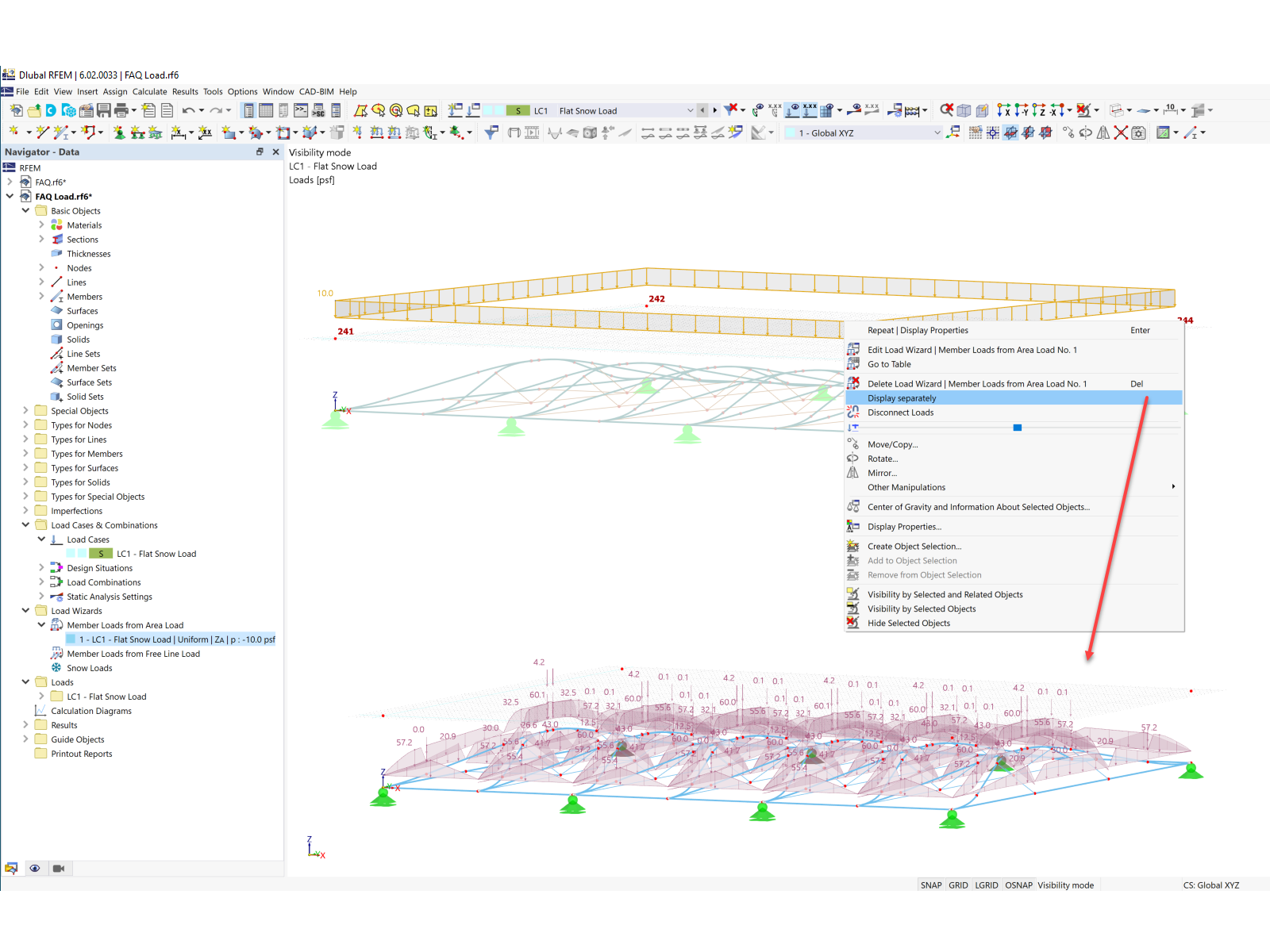
Lasten getrennt anzeigen

FAQ 005321 | Wie kann ich in RFEM 6 auf nicht koplanaren Strukturen eine Last aufbringen?

  • Generierte Last
  • Wind
  • Windlast
  • Flächenlast
  • Nicht koplanar
  • Schneelast
Verwendet in
  • Last auf nicht koplanaren Strukturen
Teilen