1142x
005321
11. Oktober 2021

Last auf nicht koplanaren Strukturen

Wie kann ich in RFEM 6 auf nicht koplanaren Stäben eine Last aufbringen?


Antwort:
  1. Definieren Sie eine Ebene, die zum Aufbringen der Last verwendet wird. Dies können Sie erreichen, indem Sie 4 Eckknoten um Ihre Struktur herum erzeugen (Bild 01).
  1. Wählen Sie EinfügenLastassistentenStablasten aus Flächenlasten. Im Register Basis (Bild 02) legen Sie Richtung und Größe der Last fest.
  1. Gehen Sie in das Register Geometrie und wählen Sie die zuvor erstellten Eckknoten aus. (Bild 03).
  1. Wechseln Sie zum Register Toleranzen und geben Sie einen Abstand ein, der die gesamte Breite/Höhe des Tragwerks erfasst (Bild 04). Klicken Sie zum Abschluss auf OK.
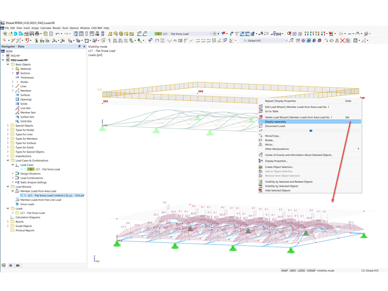
  1. Klicken Sie mit der rechten Maustaste auf die Flächenlast und wählen Sie Getrennt anzeigen. Die Flächenlast wird nun als Stablasten dargestellt (Bild 05).

Autor

Cisca ist für die Schulung der Kunden, den technischen Support und die Programmentwicklung für den nordamerikanischen Markt verantwortlich.



;