KB 001767 | Biegesteifer Rahmen - Stabbemessung nach AISC 341-16 in RFEM 6
KB 001767 | Biegesteifer Rahmen - Stabbemessung nach AISC 341-16 in RFEM 6
30. Mai 2024
034949
  • RFEM 6
  • Stahlbemessung für RFEM 6
  • Stahlbau
    • Gebäude
    • Statik und Tragwerksplanung
    • Dynamische und seismische Analysen
    • ANSI/AISC 360
    • ASCE 7

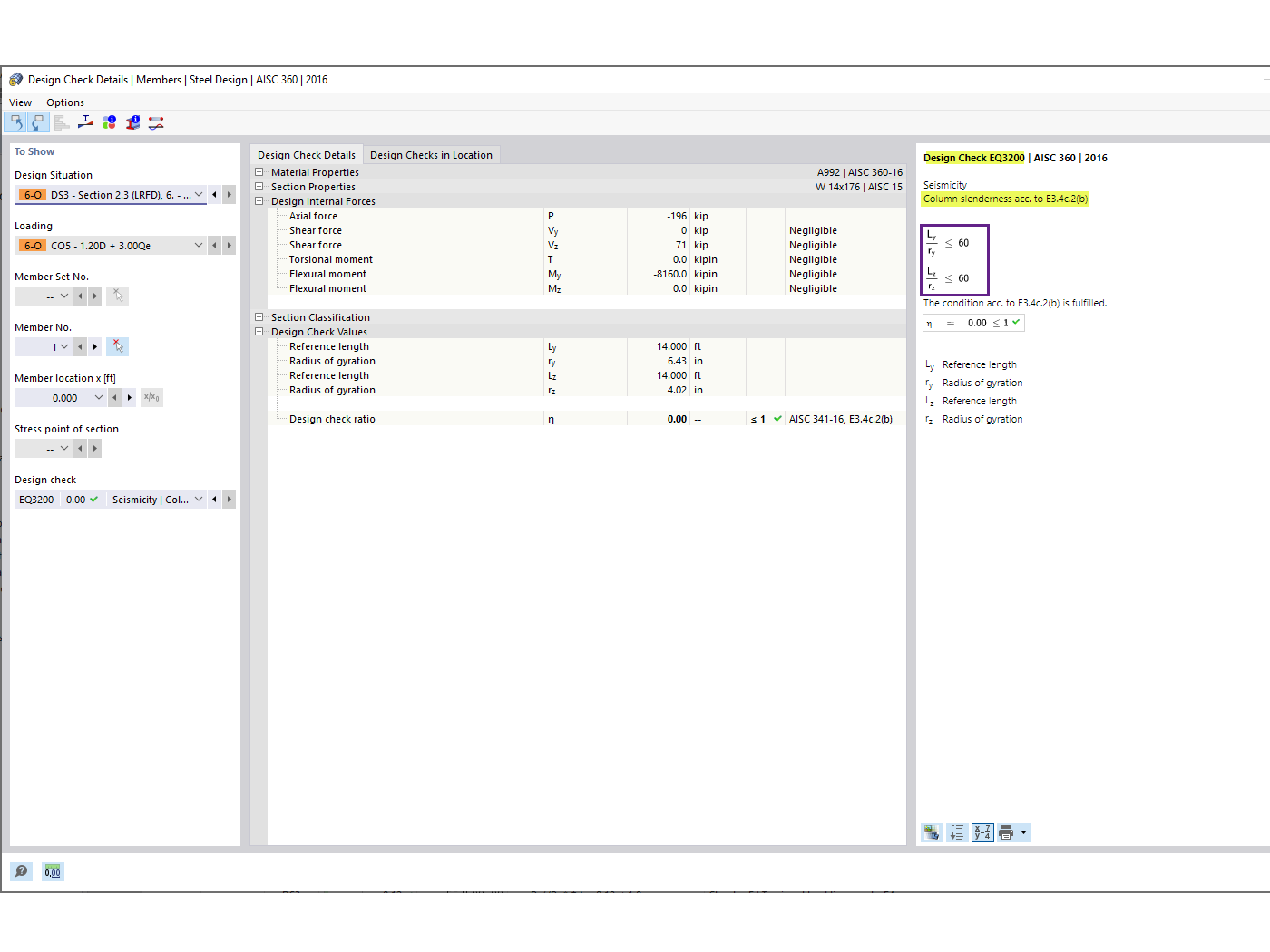
Schlankheitsgrad der Stütze

KB 001767 | Biegesteifer Rahmen - Stabbemessung nach AISC 341-16 in RFEM 6

Verwendet in
  • AISC 341-16 Bemessung eines Momentrahmenstabs in RFEM 6
Teilen