Ausführlichere Einzelheiten zur Eingabe der Erdbebenkonfiguration werden in einem separaten Fachbeitrag behandelt: KB | Erdbebenbemessung nach AISC 341 in RFEM 6 .
Stabanforderungen
Für Stäbe, die Teil des SFRS (Seismic Force-Resisting System) sind, sind die folgenden Nachweise in RFEM verfügbar. The sections listed refer to Seismic Provisions AISC 341-16 [1].
- Begrenzungen des Breite-zu-Dicke-Verhältnisses [Abschnitt D1.1]
- Stabilitätsverband von Trägern - Erforderliche Festigkeit und Steifigkeit [Abschnitt D1.2a.1(b) für IMF (Intermediate Moment Frame) und D1.2b für SMF (Special Moment Frame]
- Stabilitätsverband von Trägern - Maximaler Abstand [Abschnitt D1.2a.1(c) für IMF und D1.2b für SMF]
- Stabilitätsverband von Trägern an Gelenkstellen - Erforderliche Festigkeit [Abschnitt D1.2c.1(b)]
- Erforderliche Festigkeit bei Stützen [Abschnitt D1.4a]
- Stützenschlankheitsgrad bei verschieblichem Anschluss [Abschnitt E3.4c.2b]
Begrenzungen des Breite-zu-Dicke-Verhältnisses für Duktilitätsanforderungen
Stäbe in IMFs werden als mäßig duktile Stäbe gemäß Abschnitt E2.5a ausgewiesen. Stäbe in SMFs werden gemäß Abschnitt E3.5a als hochduktile Stäbe bezeichnet.
Stützenflansch
Der Stützenflansch aus SMF muss die Anforderungen des AISC Seismic Provisions Abschnitt D1.1 [1] für hochduktile Stäbe erfüllen. Dieser Nachweis wird in RFEM als EQ 1200 dargestellt (Bild 1).
Stützensteg
The limiting width-to-thickness ratio for webs of highly ductile members is determined using the governing load case for axial load, as stipulated in Section D1.4a [1]. Der maßgebende Lastfall basiert auf allen Lastkombinationen einschließlich der LK nur mit Schwerkraft, LK mit Standard-Erdbebenlast und LK mit Überfestigkeits-Erdbebenlast. Dieser Nachweis wird in RFEM als EQ 1100 dargestellt (Bild 2).
Analog zu den Stützen werden auch für die Träger Prüfungen zum Breiten-Dicken-Verhältnis durchgeführt.
Stabilitätsverband von Trägern
Die erforderliche Festigkeit sowie Steifigkeit der Stabilitätsverbände sind im Register Stabilitätsverband stabweise unter "Erdbebenanforderungen" aufgelistet (Bild 3). Diese Werte können bei der Bemessung der Verbandsstäbe, die den Träger einrahmen, mit der berechneten vorhandenen Festigkeit und Steifigkeit verglichen werden. Es sind keine Nachweisdetails verfügbar (nur Referenzen).
Für die erforderlichen Festigkeiten sind zwei verschiedene Werte aufgelistet. Der erste Wert Pbr gilt für Stabilitätsverbände, die sich außerhalb der plastischen Gelenkstelle befinden. Pbr is defined in Equation A-6-7 of Appendix 6 of AISC 360-16 [3]:
|
Pbr |
Erforderliche Festigkeit des Stabilitätsträgerverbands |
|
Mr |
Erforderliche Biegefestigkeit des Trägers. Mr = RyFyZ/αs [AISC 341 Gleichung D1-1] |
|
Cd |
Doppelter Krümmungsfaktor = 1,0 [AISC 341 Abschnitt D1.2a(b)] |
|
ho |
Abstand zwischen Flanschschwerpunkten ho = d - tf |
Der zweite, größere Wert Pr gilt speziell für die Stabilitätsverbände an der Stelle des plastischen Gelenks. It is defined in Equation D1-4 of AISC 341-16 [1]:
|
Pr |
Required strength of the stability beam bracing at the plastic hinge location |
|
Ry |
Ratio of the expected yield stress to the specified minimum yield stress |
|
Fy |
Specified minimum yield stress |
|
Z |
Effective plastic section modulus of a section (or a connection) at the plastic hinge location |
|
αs |
LRFD-ASD force level adjustment factor = 1.0 for LRFD and 1.5 for ASD |
|
ho |
Distance between the flange centroid |
Die erforderliche Steifigkeit βbr ist in Gleichung A-6-8 im Anhang 6 definiert:
|
βbr |
Required stiffness of the stability beam bracing |
|
Mr |
Required flexural strength of the beam |
|
Cd |
Double curvature factor = 1.0 |
|
Lbr |
Maximum spacing of the stability beam bracing |
|
ho |
Distance between the flange centroid |
Der maximale Abstand des Stabilitätsverbandes muss die Anforderungen des AISC 341-16 Abschnitt D1.2a.1(c) für IMF und Abschnitt D1.2b für SMF erfüllen.
|
Lbr |
Maximum spacing of the stability beam bracing |
|
ry |
Radius of gyration about the weak axis |
|
E |
Modulus of elasticity |
|
Ry |
Ratio of the expected yield stress to the specified minimum yield stress |
|
Fy |
Spezifizierte Mindestfließspannung |
Der Nachweis für den maximalen Abstand wird zusammen mit den anderen Stabanforderungen unter "Ausnutzungen der Stäbe" dargestellt. Das Nachweisdetail wird als EQ 2100 dargestellt (Bild 4). Die verschiebliche Länge Lb ist die angegebene effektive Länge für Biegedrillknicken (BGDK).
Erforderliche Festigkeit der Stütze
Alle Stützen, die Teil des SFRS sind, müssen mit überfesten Lasten bemessen werden. In vielen Fällen braucht die verstärkte Normalkraft nicht mit den gleichzeitigen Biegemomenten kombiniert zu werden. Die Option zur Vernachlässigung aller Biegemomente, von Schub und Torsion in Stützen im Grenzzustand der Überfestigkeit ist standardmäßig aktiviert. Diese Option kann in der Erdbebenkonfiguration deaktiviert werden.
Für Standard-Lastkombinationen ohne Überfestigkeit aus Erdbebenlastwirkung wird die kombinierte Belastung nach AISC 360-16, Kapitel H überprüft.
Bei Lastkombinationen mit überfester Erdbebenlast werden die Kapitel F und H nicht überprüft, wenn die Option zur Vernachlässigung aller Biegemomente, von Schub und Torsion in Stützen für den Grenzzustand der Überfestigkeit aktiviert ist.
In Example 4.3.2 of the seismic manual [2], the controlling case from both load combinations, standard and overstrength, needs to be considered.
Biegemomente, die aus einer Last zwischen den Punkten der seitlichen Halterung resultieren, können zum Knicken der Stütze beitragen. Sie müssen daher gleichzeitig mit den Axiallasten berücksichtigt werden, indem die Option zur Vernachlässigung der Momente deaktiviert wird.
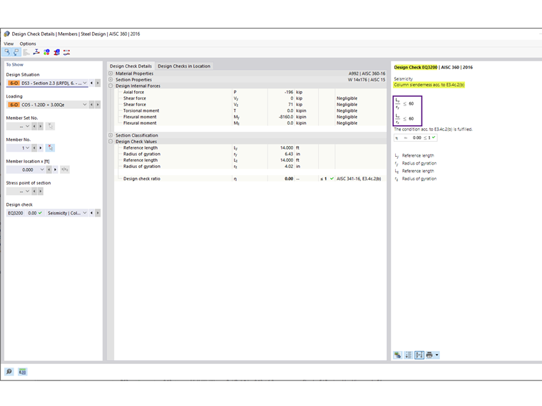
Stützenschlankheitsgrad bei verschieblichem Anschluss
For columns in SMF with no transverse member bracing at the connection, the potential for out-of-plane buckling at the connection shall be minimized by limiting the slenderness ratio L/r to be equal to or less than 60, according to Section E3.4c.2b [1]. Verschiebliche Anschlüsse kommen in Sonderfällen vor, wie beispielsweise bei einem zweigeschossigen Rahmen ohne Zwischendecke.
In allen anderen Fällen kann die Option zur Erfüllung dieser Anforderung in der Erdbebenkonfiguration deaktiviert werden.
Erläuterungen zu den Anschlussanforderungen finden Sie im Fachbeitrag KB | Verbindungsfestigkeit des biegesteifen Rahmens nach AISC 341-16 in RFEM 6 .