Nachweismethode und Annahme von Imperfektionen
Stahlrahmen
Definition der Knicklängen
Statikanalyse-Einstellungen
Ergebnisse der Stahlbemessung
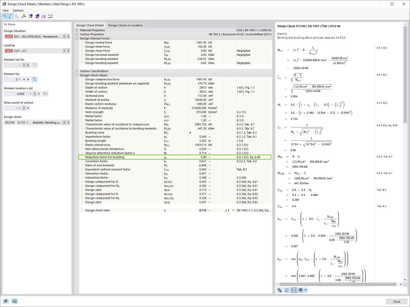
Nachweisdetails: Abminderungsfaktor für Knicken χ1
Imperfektionsfall mit Imperfektionstyp "Knickfigur"
Einstellungen zu Theorie II. Ordnung bezüglich Auswirkungen der Imperfektion bei Form der Knickfigur in RFEM 6
Definition einer globalen Anfangsschiefstellung in RFEM 6
Anfangsschiefstellung
Globale Anfangsschiefstellung (φ) und Vorkrümmung (+e)
Globale Anfangsschiefstellung (φ) und Vorkrümmung (-e)
Ergebnisse verschiedener Ansätze
Berücksichtigung globaler Anfangsschiefstellungen und Stabilitätsnachweis nach 6.3
Nachweismethode und Annahme von Imperfektionen
Stahlrahmen
Definition der Knicklängen
Statikanalyse-Einstellungen
Ergebnisse der Stahlbemessung
Nachweisdetails: Abminderungsfaktor für Knicken χ1
Imperfektionsfall mit Imperfektionstyp "Knickfigur"
Einstellungen zu Theorie II. Ordnung bezüglich Auswirkungen der Imperfektion bei Form der Knickfigur in RFEM 6
Definition einer globalen Anfangsschiefstellung in RFEM 6
Anfangsschiefstellung
Globale Anfangsschiefstellung (φ) und Vorkrümmung (+e)
Globale Anfangsschiefstellung (φ) und Vorkrümmung (-e)
Ergebnisse verschiedener Ansätze
Berücksichtigung globaler Anfangsschiefstellungen und Stabilitätsnachweis nach 6.3
21. Oktober 2022
034966
  • RFEM 6

Nachweismethode und Annahme von Imperfektionen

  • Imperfektionen
Verwendet in
  • Methoden zur Stabilitätsanalyse nach EC 3 in RFEM 6
Teilen
21. Oktober 2022
034968
  • RFEM 6
Stahlrahmen
  • Stahlrahmen
Verwendet in
  • Methoden zur Stabilitätsanalyse nach EC 3 in RFEM 6
Teilen
21. Oktober 2022
034970
  • RFEM 6
Definition der Knicklängen
  • Knicklängen
Verwendet in
  • Methoden zur Stabilitätsanalyse nach EC 3 in RFEM 6
Teilen
21. Oktober 2022
034971
  • RFEM 6
Statikanalyse-Einstellungen
  • Statikanalyse-Einstellungen
Verwendet in
  • Methoden zur Stabilitätsanalyse nach EC 3 in RFEM 6
Teilen
21. Oktober 2022
034972
  • RFEM 6
Ergebnisse der Stahlbemessung
  • Stahlbemessung
  • Ergebnisse
Verwendet in
  • Methoden zur Stabilitätsanalyse nach EC 3 in RFEM 6
Teilen
21. Oktober 2022
034973
  • RFEM 6
Nachweisdetails: Abminderungsfaktor für Knicken χ1
  • Nachweisdetails: Abminderungsfaktor für Knicken
Verwendet in
  • Methoden zur Stabilitätsanalyse nach EC 3 in RFEM 6
Teilen
21. Oktober 2022
034974
  • RFEM 6
Imperfektionsfall mit Imperfektionstyp "Knickfigur"
  • Imperfektion
  • Knickfigur
Verwendet in
  • Methoden zur Stabilitätsanalyse nach EC 3 in RFEM 6
Teilen
30. Mai 2024
034975
  • RFEM 6
Einstellungen zu Theorie II. Ordnung bezüglich Auswirkungen der Imperfektion bei Form der Knickfigur in RFEM 6
Verwendet in
  • Methoden zur Stabilitätsanalyse nach EC 3 in RFEM 6
Teilen
21. Oktober 2022
034976
  • RFEM 6
Definition einer globalen Anfangsschiefstellung in RFEM 6
  • Globale Anfangsschiefstellung
  • Imperfektionen
Verwendet in
  • Methoden zur Stabilitätsanalyse nach EC 3 in RFEM 6
Teilen
21. Oktober 2022
034977
  • RFEM 6
Anfangsschiefstellung
  • Anfangsschiefstellung
  • Imperfektionen
Verwendet in
  • Methoden zur Stabilitätsanalyse nach EC 3 in RFEM 6
Teilen
21. Oktober 2022
034978
  • RFEM 6
Globale Anfangsschiefstellung (φ) und Vorkrümmung (+e)
  • Anfangsschiefstellung
  • Vorkrümmung
  • Imperfektionen
Verwendet in
  • Methoden zur Stabilitätsanalyse nach EC 3 in RFEM 6
Teilen
21. Oktober 2022
034979
  • RFEM 6
Globale Anfangsschiefstellung (φ) und Vorkrümmung (-e)
  • Anfangsschiefstellung
  • Vorkrümmung
Verwendet in
  • Methoden zur Stabilitätsanalyse nach EC 3 in RFEM 6
Teilen
21. Oktober 2022
034980
  • RFEM 6
Ergebnisse verschiedener Ansätze
  • Ergebnisse
  • Stabilitätsanalyse
  • Stahlbemessung
Verwendet in
  • Methoden zur Stabilitätsanalyse nach EC 3 in RFEM 6
Teilen
21. Oktober 2022
034981
  • RFEM 6
Berücksichtigung globaler Anfangsschiefstellungen und Stabilitätsnachweis nach 6.3
  • Stabilitätsnachweis
  • Globale Anfangsschiefstellung
  • Imperfektionen
Verwendet in
  • Methoden zur Stabilitätsanalyse nach EC 3 in RFEM 6
Teilen