8373x
001754
2. Juni 2025

Methoden zur Stabilitätsanalyse nach EC 3 in RFEM 6

Dieser Knowledge-Base-Artikel behandelt verschiedene Methoden zur Stabilitätsanalyse nach EN 1993-1-1:2005 und deren Anwendung im Programm RFEM 6.

In diesem Knowledge-Base-Artikel werden verschiedene Methoden für eine Stabilitätsanalyse (Bild 01) nach EN 1993-1-1:2005 [1] und deren Anwendung im Programm RFEM 6 behandelt. Das Beispiel zur Demonstration dieser Methoden (Bild 01) basiert auf der Arbeit von E. Chladný und M. Štujberová [2], die am Ende dieses Artikels unter „Referenzen“ zu finden ist. Es ist wichtig zu beachten, dass das Biegedrillknicken in diesem Beispiel ausgeschlossen ist, und das Nachweisverfahren wird im folgenden Abschnitt erläutert..

In Anlehnung an den oben genannten Artikel [1] werden als erster Analyseansatz ein Stabilitätsnachweis und eine geometrisch lineare Strukturanalyse für das betreffende numerische Beispiel betrachtet. Anschließend wird eine statische Berechnung nach der Theorie II. Ordnung behandelt.

In diesem Fall wird die Form der elastischen kritischen Knickfigur zunächst als eine einzige globale und lokale Imperfektion einer Struktur eingeführt. Später werden Ersatzimperfektionen in Form einer Anfangsschiefstellung (φ) und einzelner Vorkrümmungen von Stäben (e) berücksichtigt. Die Ergebnisse werden schließlich auf die gleiche Weise wie in [2 analysiert und bewertet.

Wie bereits erwähnt, werden diese verschiedenen Methoden auf ein numerisches Beispiel angewendet, dessen Ergebnisse anschließend untersucht und verglichen werden. Bei der betreffenden Struktur handelt es sich um einen Stahlrahmen, der in Bild 02 dargestellt ist. Auf dem Bild sind auch die Einwirkungen auf das Tragwerk sowie die für die Träger und Stützen verwendeten Querschnitte zu sehen.

1. Statische Analyse nach geometrisch linearer Analyse am idealen Tragwerk

Die in 5.2.2 (3)c) der EN 1993-1-1:2005 [1 angegebene Methode impliziert, dass es möglich ist, eine geometrisch lineare Analyse durchzuführen und Einflüsse aus Theorie II. Ordnung und Imperfektionen durch individuelle Stabilitätsnachweise von Ersatzstäben gemäß 6.3 [1] zu berücksichtigen. Zu diesem Zweck ist es notwendig, geeignete Knicklängen in Übereinstimmung mit der globalen Knickfigur der Struktur zu verwenden, basierend auf dem Festigkeitsformat der europäischen Knickkurven mit dem Abminderungsfaktor χ1.

Stellen Sie dazu in RFEM 6 sicher, dass neben dem Add-On "Stahlbemessung" auch das Add-On "Strukturstabilität" aktiviert ist. Damit kann der Stabilitätsnachweis geführt und die Knicklängen aus dem Stabilitätsnachweis importiert werden (Bild 03). Mehr zu diesem Thema finden Sie im Knowledge-Base-Artikel: Ermittlung der Knicklängen in RFEM 6 .

Es wird darauf hingewiesen, dass, wenn die statische Berechnung nach der geometrisch linearen Analyse durchgeführt werden soll, in den zu berechnenden Lastfällen & Kombinationen der Analysetyp "Geometrisch linear" eingestellt werden muss (Bild 04). Dadurch werden die Imperfektionen und Einflüsse aus Theorie II. Ordnung nicht in der Schnittgrößenberechnung, sondern in der Stabilitätsanalyse mit dem Faktor für die Knicklänge aufgrund des globalen Rahmenverhaltens berücksichtigt.

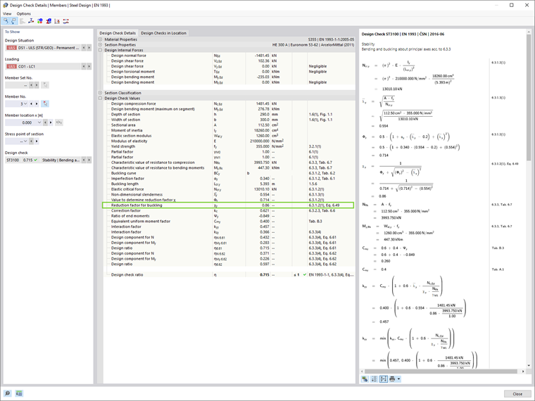
Die Ergebnisse des Add-ons "Stahlbemessung", bei dem diese Methode zum Einsatz kommt, sind in Bild 05 dargestellt.

Der Abminderungsfaktor für Knicken, , in RFEM 6 wird entsprechend dem Festigkeitsformat der europäischen Knickkurven berechnet. Dies ist in den Bemessungsnachweisdetails der einzelnen Stäbe leicht zu erkennen. Diese werden in der Maske "Stahlbemessungsergebnisse" angezeigt, wenn man auf die Schaltfläche "Bemessungsnachweisdetails" klickt.

2. Theorie II. Ordnung und Berücksichtigung geometrischer Imperfektionen

Im Allgemeinen bedeuten Verzweigungslastfaktoren kleiner als 10, dass die Schnittgrößen und Momente so berechnet werden sollten, dass die Einflüsse aus der Theorie II. Ordnung berücksichtigt werden. Ebenso sollten geometrische Imperfektionen berücksichtigt werden. Die in diesem Artikel vorgestellten Ansätze sind wie folgt:

  1. Es wird die Form einer elastischen kritischen Knickfigur der Struktur als eindeutige globale und lokale Imperfektion angewendet (5.3.2.11 [#Referenz [1]]).

Berücksichtigung der Ersatzimperfektionen in Form einer Anfangsschiefstellung und einzelner Vorkrümmungen der Stäbe (5.3.2.3 [#Referenz [1]]).

2.1 Anwendung der Form der elastischen kritischen Knickfigur als eindeutige globale und lokale Imperfektion

Der in Abschnitt 5.3.2.11 [1] vorgestellte Ansatz sieht vor, die Form der elastischen kritischen Knickfigur der Struktur als eindeutige globale und lokale Imperfektion anzuwenden. Dazu muss in RFEM 6 ein Imperfektionsfall mit dem Imperfektionstyp "Knickfigur" angelegt werden.

Die erste Knickfigur der Struktur wurde in der im vorherigen Kapitel beschriebenen Stabilitätsanalyse berechnet und kann nun zur Definition des Imperfektionsfalls verwendet werden (siehe Bild 07). Die Einstellungen für die Theorie II. Ordnung bezüglich der Auswirkungen von Imperfektionen auf die Form der Knickfigur sind in Bild 08 dargestellt.


2.2 Berücksichtigung von Ersatzimperfektionen in Form von Anfangsschiefstellungen (φ) und individuellen Bogenimperfektionen von Stäben (e)

Gemäß dem in Abschnitt 5.3.2 (3) vorgestellten Ansatz sollte bei der Analyse von Rahmen, die zum Beulen im Schwankungsmodus neigen, die Wirkung von Imperfektionen unter Verwendung der Ersatzimperfektionen in Form von Anfangsschiefstellungen und individuellen Bogenimperfektionen von Stäben berücksichtigt werden.

2.2.1. Anfangsschiefstellung (φ)

Zunächst wird die Analyse nur unter Berücksichtigung einer Ersatzimperfektion in Form einer Anfangsschiefstellung durchgeführt. In RFEM 6 wird eine globale Anfangsschiefstellung als "Stabsatzimperfektion" eingeführt, wie in Bild 09 zu sehen ist.

Auf diese Weise wird die anfängliche Schwankung, wie in Bild 10 dargestellt, definiert.

2.2.2 Anfangsschiefstellung (φ) und individuelle Vorkrümmungen von Stäben (±e)

Zusätzlich zu den globalen Schiefstellungen sind die relativen lokalen Vorkrümmungen der Stäbe zu berücksichtigen. In RFEM 6 können sie als Stabimperfektionen vom Typ "Vorkrümmung" definiert werden. In diesem Beispiel werden solche Imperfektionen einmal für die positive globale X-Richtung (+e) und einmal für die negative Richtung (−e) berücksichtigt. Dies ist in den Bildern 11 und 12 dargestellt.


Zusammenfassung der Ergebnisse

Ein Vergleich der verschiedenen Methoden (Bild 13) führt zu der Schlussfolgerung, dass die Verwendung des Festigkeitsformats der europäischen Knicklinien mit dem Reduktionsfaktor χ1 (Methode 1) zu weniger konservativen Ergebnissen führt als die direkte Bemessungsmethode (Methode 2), die die Imperfektionen und die statische Berechnung nach der Theorie II. Ordnung berücksichtigt. Die Ergebnisse zeigen auch, dass die Unterschiede zwischen den beiden Ansätzen zur Berücksichtigung der Imperfektionswirkungen in Methode 2 (d. h. 5.3.2(3) und 5.3.2(11)) für rechteckige durchgehende Rahmen eher gering sind.

An dieser Stelle kann auf 5.3.2 (6) von EN 1993-1-1:2005 verwiesen werden, in dem vorgeschlagen wird, lokale Bogenimperfektionen zu vernachlässigen, wenn die globale Analyse zur Bestimmung der Endkräfte und -momente durchgeführt wird. Letztere sind in den Bauteilnachweisen gemäß 6.3 zu verwenden.

Daher können die Imperfektionen in diesem numerischen Beispiel nur in Form einer globalen Schwankungsimperfektion eingeführt werden. Anschließend können die Stabilitätsnachweise für gleichwertige Stäbe gemäß 6.3 [Referenz 1] durchgeführt werden. In Anbetracht der Theorie II. Ordnung und der Berücksichtigung des globalen Rahmenverhaltens sollte dieser Nachweis auf der Knicklänge basieren, die der Stablänge entspricht, wie in 5.2.2 (7) b von EN 1993-1-1:2005 vorgesehen. Die Ergebnisse sind in Bild 14 dargestellt.


Autor

Frau Kirova ist bei Dlubal zuständig für die Erstellung von technischen Fachbeiträgen und unterstützt unsere Anwender im Kundensupport.

Links
Referenzen


;