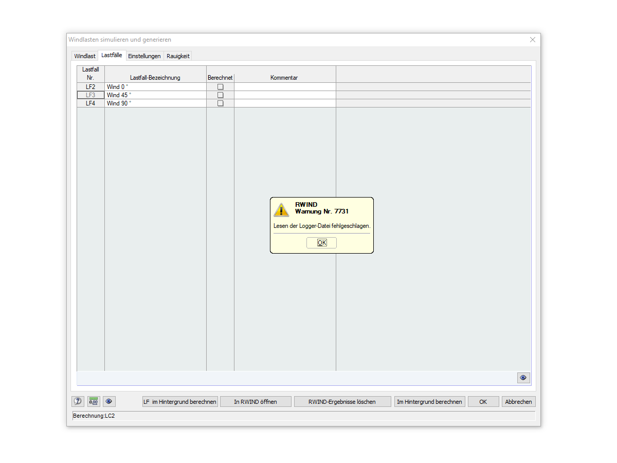
FAQ 005338 | Beim Export meines Modells von RFEM nach RWIND erhalte ich die Meldung "Warnung Nr. 7731 | Lesen der Logger-Datei fehlgeschlagen". Was kann ich tun, u
FAQ 005338 | Beim Export meines Modells von RFEM nach RWIND erhalte ich die Meldung "Warnung Nr. 7731 | Lesen der Logger-Datei fehlgeschlagen". Was kann ich tun, u
30. Mai 2024
036527
  • RFEM 5
  • Windsimulation & Windlast-Generierung

Warnung Nr. 7731 | Lesen der Logger-Datei fehlgeschlagen.

FAQ 005338 | Beim Export meines Modells von RFEM nach RWIND erhalte ich die Meldung "Warnung Nr. 7731 | Lesen der Logger-Datei fehlgeschlagen". Was kann ich tun, u

Verwendet in
  • Fehlermeldung 7731 beim Export eines RFEM-Modells nach RWIND
Teilen