1258x
005338
16. Dezember 2022

Fehlermeldung 7731 beim Export eines RFEM-Modells nach RWIND

Beim Export meines Modells von RFEM nach RWIND erhalte ich die Meldung "Warnung Nr. 7731 | Lesen der Logger-Datei fehlgeschlagen". Was kann ich tun, um die Simulation in RWIND zu starten?


Antwort:

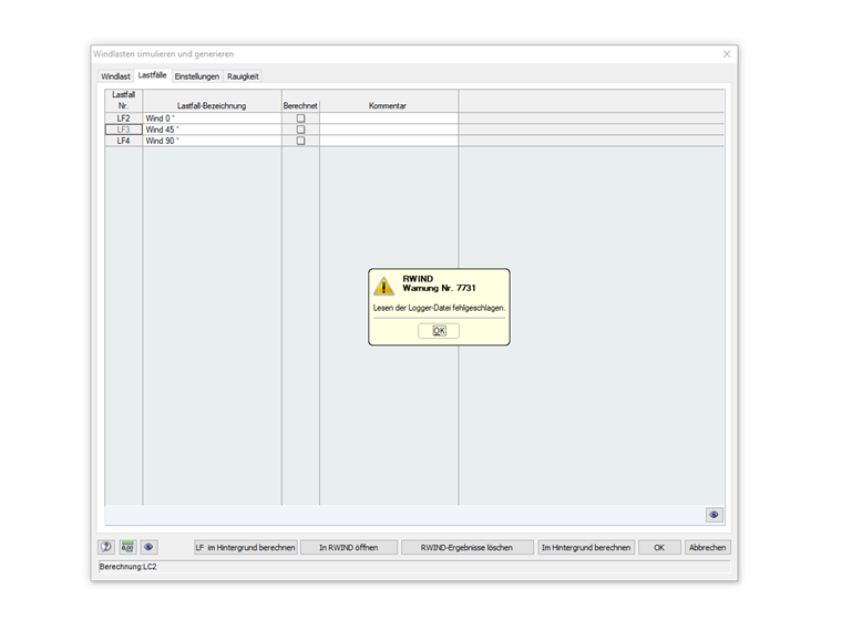
Bei Verwendung von Kopplungen/Starrstäben oder Stäben mit einem Querschnitt vom Typ Dummy Rigid kommt es häufig zu Problemen bei der Modellgenerierung in RWIND. Das Programm bricht mit der Warnmeldung, wie in Bild 01 gezeigt, ab.

Sie haben dennoch die Möglichkeit, für solche Strukturen eine Windsimulation durchzuführen. Deaktivieren Sie hierzu die Sichtbarkeit für die für betroffenen Objekte, z. B. über den Ansichten-Navigator (siehe Bild 02).

Anschließend muss noch im Dialog "Windlasten simulieren und generieren", unter dem Tab "Einstellungen", die Option "Nur aktive Objekte exportieren" aktiviert werden (siehe Bild 03).

Danach kann das Modell entweder in RWIND geöffnet oder direkt im Hintergrund simuliert werden.



;