FAQ 005342 | Es werden keine automatischen Lastkombinationen erzeugt. Was kann ich tun?
FAQ 005342 | Es werden keine automatischen Lastkombinationen erzeugt. Was kann ich tun?
30. Mai 2024
036640
  • RFEM 6
  • RSTAB 9

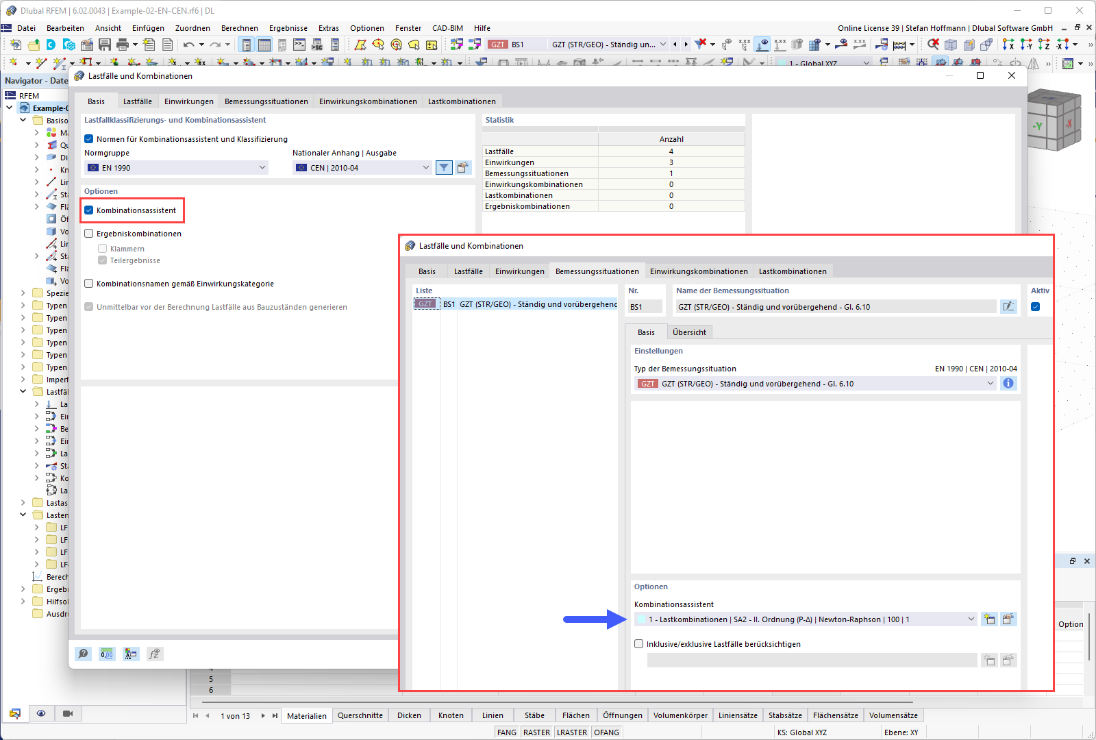
FAQ 005342 | Basis - Kombinationsassistent

FAQ 005342 | Es werden keine automatischen Lastkombinationen erzeugt. Was kann ich tun?

Verwendet in
  • Automatische Lastkombinationen werden nicht erzeugt.
Teilen