1447x
005342
27. Dezember 2022

Automatische Lastkombinationen werden nicht erzeugt.

Es werden keine automatischen Lastkombinationen erzeugt. Was kann ich tun?


Antwort:

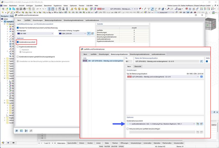
Prüfen Sie zuerst, ob Sie den Kombinationsassistenten aktiviert und auch einer Bemessungssituation zugewiesen haben.

Prüfen Sie danach die Einstellungen vom Kombinationsassistent. Für automatisch erzeugte Lastkombinationen muss die Option 'Benutzerdefinierte Einwirkungskombinationen' deaktiviert sein.


Autor

Herr Hoffmann betreut die Dlubal Anwender im Kundensupport und ist verantwortlich für die Koordination aller technischen Anfragen und Aktivitäten.



;