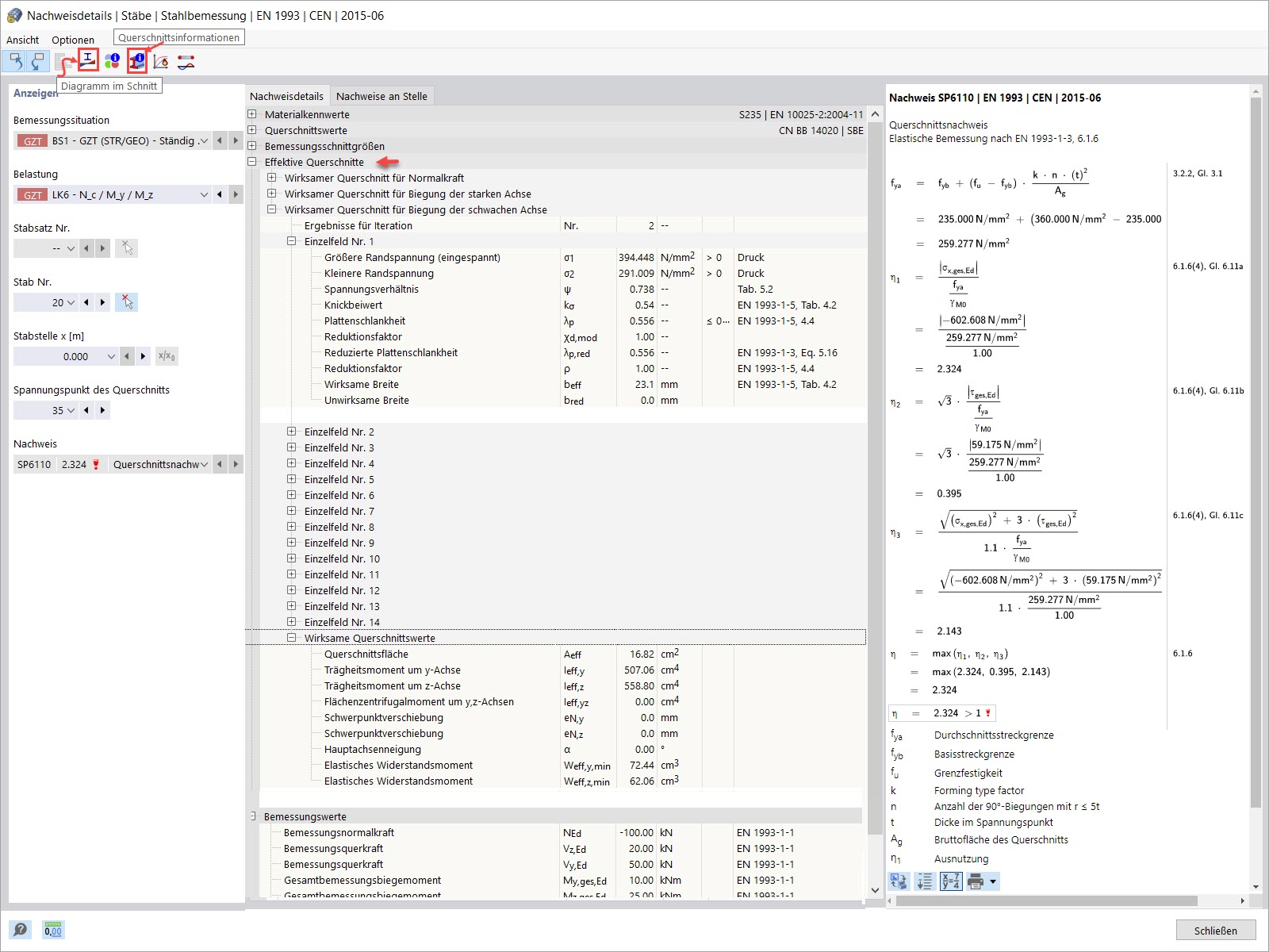
Nachweisdetails
Nachweisdetails
30. Mai 2024
038429
  • RFEM 6

Nachweisdetails

Verwendet in
  • Bemessung kaltgeformter Stahlprofile in RFEM 6
Teilen