FAQ 005378 | Überprüft RFEM die Anwendbarkeitsgrenzen der AISI-Tabelle B4.1-1?
FAQ 005378 | Überprüft RFEM die Anwendbarkeitsgrenzen der AISI-Tabelle B4.1-1?
30. Mai 2024
040256
  • Stahlbemessung für RFEM 6
  • RFEM 6
  • Stahlbau
    • Statik und Tragwerksplanung
    • Kaltgeformte Profile
    • ANSI/AISC 360

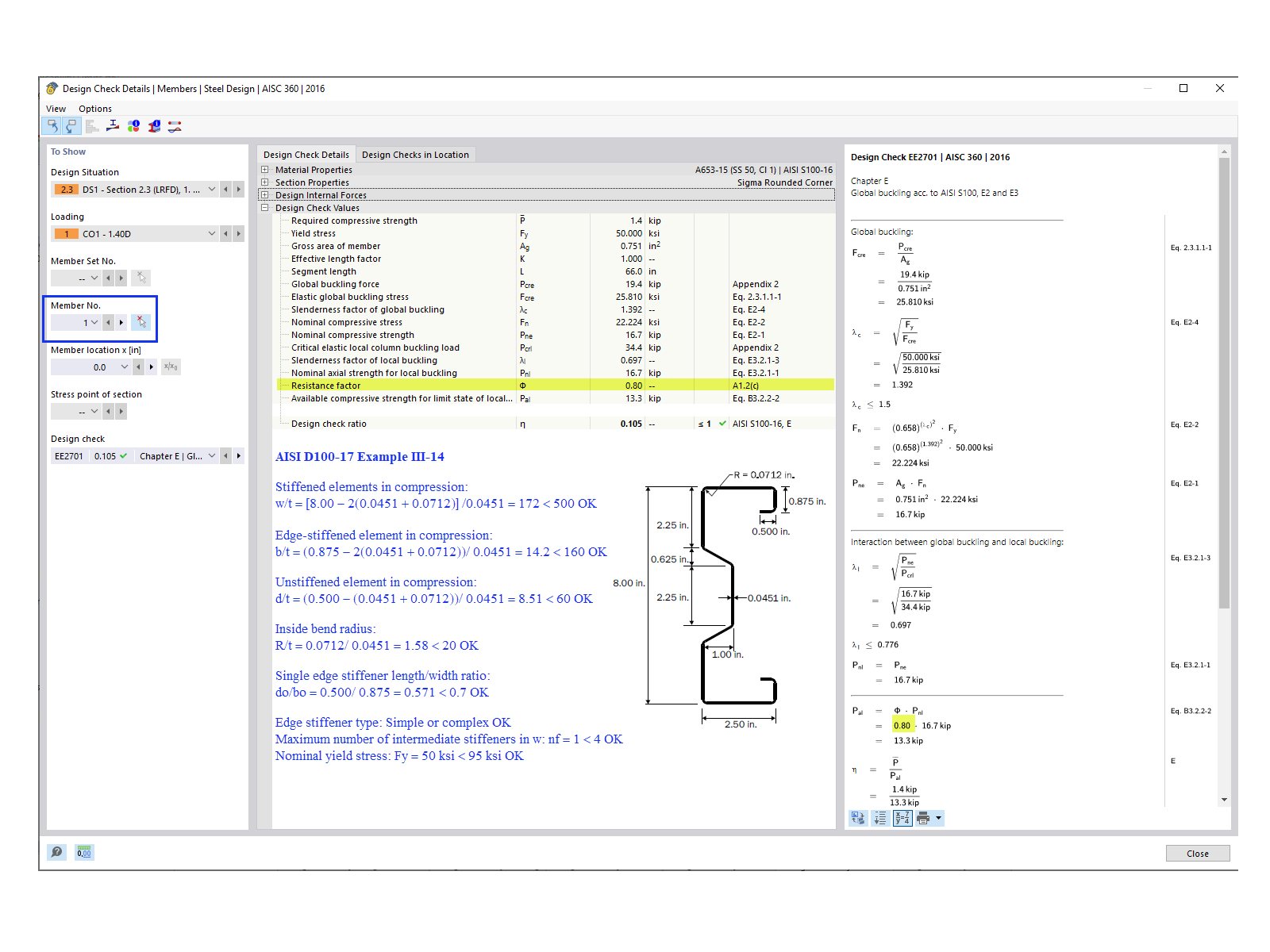
Nachweis für Stab Nr. 1

FAQ 005378 | Überprüft RFEM die Anwendbarkeitsgrenzen der AISI-Tabelle B4.1-1?

Verwendet in
  • Anwendbarkeitsgrenzen nach AISI-Tabelle B4.1-1
Teilen