1579x
005378
25. April 2023

Anwendbarkeitsgrenzen nach AISI-Tabelle B4.1-1

Überprüft RFEM die Anwendbarkeitsgrenzen der AISI-Tabelle B4.1-1?


Antwort:

Der Sicherheitsfaktor Ω und der Widerstandsfaktor Φ, die in den Kapiteln E bis H verwendet werden, sind nur für Querschnitte geeignet, die den Einschränkungen in Tabelle B4.1-1 entsprechen. Für alle anderen Querschnitte, die einen der Grenzwerte überschreiten, werden gemäß Abschnitt A1.2(C) höhere Sicherheitsfaktoren Ω bzw. niedrigere Widerstandsbeiwerte Φ angesetzt. In RFEM wird diese Einschränkung standardmäßig überprüft. Der Anwender hat die Möglichkeit, diese Prüfung in der "Festigkeitskonfiguration" zu deaktivieren.

Zu den in RFEM überprüfbaren Formen gehören C-, Z-, L-, I-, Hut-, Rechteck- und Rundhohlprofile. Im Beispiel in Bild 2 erfüllt das Profil 8ZS2.75 x 105 die Anwendbarkeitsgrenzen.

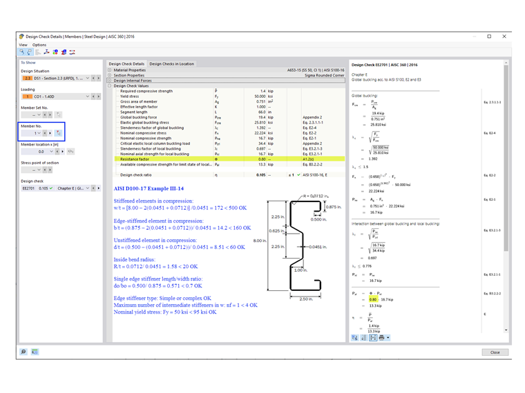
Für allgemeine/komplexe Querschnitte, wie z.B. das Sigma-Profil in AISI D100-17 in Beispiel III-14 (in Bild 3 gezeigt), werden automatisch die konservativeren Beiwerte verwendet. Infolgedessen wird in den RFEM-Nachweisen Φc = 0.80 verwendet. Die manuelle Berechnung zeigt jedoch, dass das Sigma-Profil die Anwendbarkeitsgrenzen tatsächlich einhält und stattdessen Φc = 0.85 verwendet werden kann.


Autor

Cisca ist für die Schulung der Kunden, den technischen Support und die Programmentwicklung für den nordamerikanischen Markt verantwortlich.



;