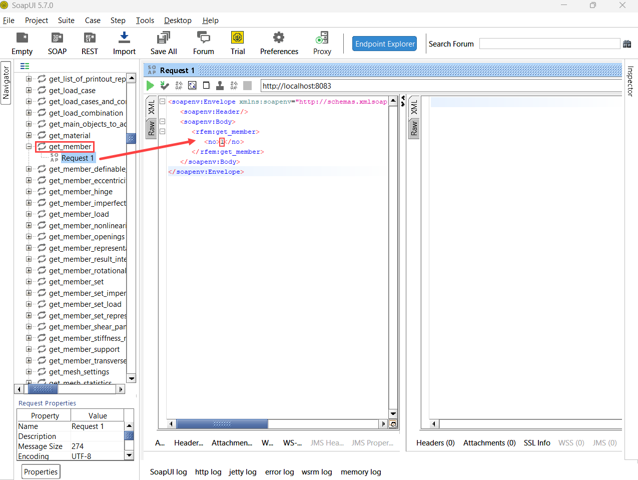
get_member – SoapUI-Anfrage
get_member – SoapUI-Anfrage
30. Mai 2024
042395
  • RFEM 6

get_member – SoapUI-Anfrage

Verwendet in
  • Verifikation der WebService Operationen mit Bumerang und SoapUI
Teilen