853x
001854
11. Oktober 2024

Verifikation der WebService Operationen mit Bumerang und SoapUI

Das Browser-Plugin Bumerang sowie das API-Testprogramm SoapUI sind beide nützliche Werkzeuge, um unsere WebService-Funktionen schnell zu überprüfen. Mit ihrer Hilfe lassen sich verfügbare Klassen und deren jeweilige Parameter mühelos erkennen. Dieser Beitrag soll als umfassender Leitfaden zur effektiven Nutzung von Bumerang und SoapUI in Verbindung mit dem Dlubal-WebService dienen.

Server-Ports

Für den Aufbau einer WebService-Verbindung zu RFEM und RSTAB muss auf bestimmte Server-Ports zugegriffen werden. Der Bereich der verfügbaren Server-Ports kann in den Programmeinstellungen unter Optionen → Programmoptionen modifiziert werden:

Standardmäßig ist der Serverport-Bereich von 8081 bis 8089 eingestellt. Der niedrigste Portwert in den Programmeinstellungen entspricht dem Port, der in der WSDL-URL für den Zugriff auf RfemApplication angegeben ist, in diesem Leitfaden also 8081.

Boomerang-Leitfaden

Boomerang ist ein benutzerfreundliches API-Testtool für das Debugging von APIs. Um darauf zugreifen zu können, müssen Sie zunächst das Bumerang Browser Plugin installieren.

1. Zugriff auf RfemApplication-Klassen

Um auf die verfügbaren Klassen in RfemApplication zuzugreifen, gehen Sie wie folgt vor:

  • Verwenden Sie die folgende WSDL-URL: http://localhost:8081/wsdl
  • Laden Sie die URL ein und fügen diese zum Dienst hinzu.

Der Port, den Sie in der WSDL-URL verwenden müssen, kann in Ihrem Fall anders sein. Probieren Sie einen der anderen Ports aus, falls 8081' nicht funktioniert.
Nach der Fertigstellung ist der RfemApplication-Dienst über das Service-Register zugänglich und zeigt alle zugehörigen Klassen an. Diese Klassen umfassen alles, was mit der RFEM-Anwendung selbst zu tun hat.

2. URL des aktiven Modells abrufen

Um die URL Ihres Modells mit dem richtigen Server-Port abzurufen, führen Sie folgende Schritte aus:

  • Starten Sie die Funktion "get_active_model" über einen Doppelklick im linken Menü.
  • Klicken Sie auf die Schaltfläche zum Versenden.

Bumerang navigiert automatisch zum Antwortregister, wo die URL des Modells angezeigt wird. In diesem Beispiel ist der Serverport des aktuellen Modells 8083.

3. Zugriff auf RfemModel-Klassen

Um auf alle verfügbaren Klassen in RfemModel zugreifen zu können, muss man folgende Schritte ausführen:

  • Klicken Sie links auf "Add Service".
  • Verwenden Sie die folgende WSDL-URL: http://localhost:8083/wsdl
  • Laden Sie die URL ein und fügen diese zu den Diensten hinzu.

Nach der Fertigstellung ist der RfemModel-Dienst im Register 'Dienste' zugänglich und zeigt alle zugehörigen Klassen an. Diese Klassen umfassen alle Modelldaten mit Basisobjekten, Lasten und mehr.

4. Überprüfen der WebService-Vorgänge

Sie können nun alle Funktionen testen, indem Sie links im Servicemenü einen Doppelklick ausführen. Manche Operationen erfordern die Übergabe von Parametern im Anfrage-Tab, während andere einfach mit dem Klick auf "Senden" ausgeführt werden. In diesem Tutorial wird das Testen bestimmter Operationen demonstriert.

get_all_selected_objects()

Um diese Operation zu testen, müssen keine Parameter übergeben werden. Sie können die Anfrage direkt absenden, nachdem Sie einige Objekte in RFEM ausgewählt haben.

Die Operation gibt eine Liste von object_location-Objekten zurück, die aus Objekttyp und Objektnummer bestehen:

get_member()

Um die Funktion get_member zu testen, muss die Nummer des gewünschten Stabes angegeben werden:

Die Antwort dieser Operation liefert alle Eigenschaften von Stab Nummer 1:

SoapUI-Leitfaden

SoapUI ist eine leistungsstarke Open-Source-Anwendung zum Testen von SOAP- und REST-Protokollen. Die Desktop-Anwendung kann unter heruntergeladen werden.

1. Anlegen eines neuen SOAP-Projekts

Öffnen Sie zunächst SoapUI und erstellen Sie ein neues SOAP-Projekt:

Customize the project name as desired and utilize http://localhost:8081/wsdl as initial WSDL. Wie in der Bumerang Anleitung beschrieben, kann der Port in Ihrem Fall anders sein. Probieren Sie einen der anderen Ports aus, falls 8081' nicht funktioniert. Nach dem Laden werden im Navigator links alle zu RfemApplication gehörenden Klassen angezeigt.

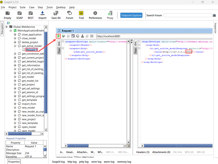
Um die initiale WSDL für RfemModel zu holen, führen Sie die Operation get_active_model durch Doppelklick auf "Request 1" aus. Stellen Sie vor dem Ausführen der Operation sicher, dass ein Modell in RFEM oder RSTAB geöffnet ist. Starten Sie den Vorgang mit einem Klick auf das grüne Dreieck und schon wenig später erhalten Sie als Antwort den aktuellen Server-Port:

Nun kann über Projekt → WSDL hinzufügen eine neue WSDL über den Server-Port 8083 zum Projekt hinzugefügt werden:

Anschließend erscheinen im Navigator auch alle Klassen von RfemModel.

2. Überprüfung der WebService-Vorgänge

Alle Webservice-Funktionen können nun mit einem Doppelklick auf "Request 1" unter der jeweiligen Klasse getestet werden. Für bestimmte Operationen müssen auf der linken Seite Parameter angegeben werden. Für andere Operationen werden jedoch keine Parameter benötigt und es kann einfach auf „Senden“ geklickt werden. In diesem Tutorial wird das Testen einiger Operationen gezeigt.

get_all_selected_objects()

Um diese Operation zu testen, müssen keine Parameter übergeben werden. Nach der Auswahl der Objekte in RFEM kann die Anfrage direkt gesendet und die Antwort eingesehen werden.

Auf der rechten Seite von SoapUI gibt die Funktion eine Liste vom Typ object_location zurück, die aus Objekttyp und Objektnummer besteht:

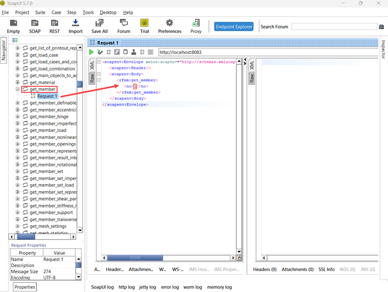
get_member()

Um die Funktion get_member zu testen, muss die Nummer des gewünschten Stabes eingegeben werden:

Die Antwort dieser Operation liefert alle Eigenschaften von Stab Nummer 1:

Fazit

Sowohl Bumerang als auch SoapUI sind wertvolle Werkzeuge, um die verfügbaren Operationen in unserer Webservice-Bibliothek zu visualisieren und zu testen. Sie erleichtern effiziente API-Tests und Debugging.


Autor

Rebecca unterstützt im Customer Support bei technischen Fragestellungen rund um die Software. Mit einer strukturierten Herangehensweise erarbeitet sie klare und nachvollziehbare Lösungen.

Links


;