FAQ 005388 | Wie kann ich in RFEM 6 die Bemessung mit Stahlfaserbeton im Add-On  Betonbemessung  aktivieren?
FAQ 005388 | Wie kann ich in RFEM 6 die Bemessung mit Stahlfaserbeton im Add-On  Betonbemessung  aktivieren?
30. Mai 2024
043202
  • RFEM 6
  • Betonbemessung für RFEM 6
  • RSTAB 9
    • Betonbemessung für RSTAB 9
    • Stahlbetonbau
    • Eurocode 2

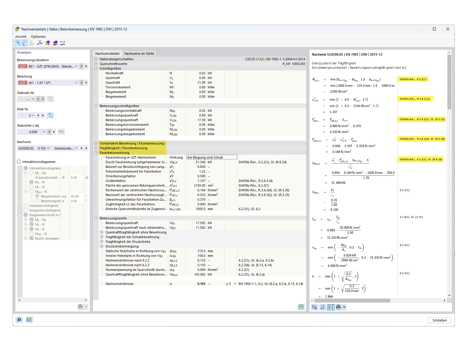
FAQ 005388 | Bemessungsdetails inkl. Faserbeton

FAQ 005388 | Wie kann ich in RFEM 6 die Bemessung mit Stahlfaserbeton im Add-On Betonbemessung aktivieren?

Verwendet in
  • Aktivieren der Bemessung von Stahlfaserbeton im Add-On 'Betonbemessung'
Teilen