1294x
005388
7. Juni 2023

Aktivieren der Bemessung von Stahlfaserbeton im Add-On 'Betonbemessung'

Wie kann ich in RFEM 6 die Bemessung mit Stahlfaserbeton im Add-On 'Betonbemessung' aktivieren?


Antwort:

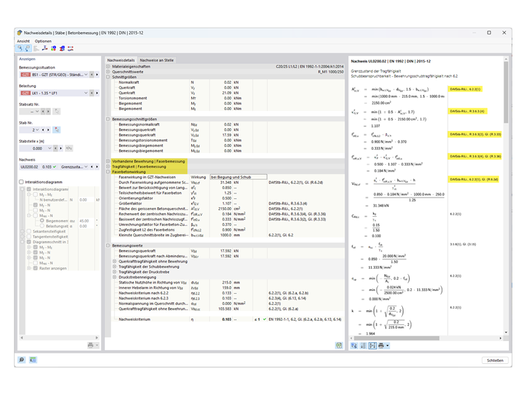
In RFEM 6 und dem Add-On 'Betonbemessung' kann die Faserbetonbemessung nach DIN EN 1992-1-1 in Verbindung mit der DAfStB-Richtlinie 'Faserbeton' durchgeführt werden.

Zum Aktivieren der Bemessung einer Fläche oder eines Stabes unter Ansatz von Stahlfaserbeton reicht es, dass der Fläche oder dem Stab ein Material des entsprechenden Materialtyps zuzuweisen.

Legen Sie hierzu ein neues Material des Materialtyps 'Faserbeton' an.

Hierbei werden die Betone und Leichtbetone mit der Ergänzung 'L1/L2' bezeichnet, welche für die Leistungsklasse 1 und Leistungsklasse 2 stehen.

Die Leistungsklassen L1 bzw. L2 sind hierbei zunächst mit den Werten 1,20 bzw. 0,90 voreingestellt (siehe Bild 02).

Um diese Leistungsklassen anpassen zu können, kann im Register 'Basis' des Materials unter den 'Optionen' ein 'Benutzerdefiniertes Material' aktiviert werden.

Dadurch sind die Eingabefelder für L1 und L2 zugänglich, sodass die Leistungsklassen durch den Anwendenden angepasst werden können.

Wird die Bemessung nun mit dem Material des Typs 'Faserbeton' im Add-On 'Betonbemessung' durchgeführt, werden die Nachweise, die in der DAfStB-Richtlinie für die Bemessung von 'Faserbeton' modifiziert bzw. ergänzt werden, angepasst. Diese Modifikation der Nachweisführung können Sie in den 'Bemessungsdetails' anhand dem Hinweis auf die DAfStB-Richtlinie entnehmen.

Hinweis

Für diese Art der Bemessung ist es erforderlich, dass "normale Bewehrung" (Stabbewehrung beim Stab, Flächenbewehrung bei der Fläche) vorgegeben ist, da die Flächen ansonsten nicht bemessen werden können. Das bedeutet, dass nur bereits bewehrte Bauteil zusätzlich mit Stahlfasern versehen werden können.

Soll eine Platte rein mit Faserbeton (ohne Betonstahleinlage) berechnet werden, kann dies mit dem Materialmodell 'Beschädigung 2D/3D' durchgeführt werden.


Autor

Herr Kieloch nimmt sich im Kundensupport der Anwenderanfragen an und beschäftigt sich mit der Entwicklung im Bereich Stahlbetonbau.



;