KB 001861 | Bemessung eines Vollwandträgers nach AISC 360-16
KB 001861 | Bemessung eines Vollwandträgers nach AISC 360-16
30. Mai 2024
045428
  • RFEM 6
  • Stahlbemessung für RFEM 6
  • Stahlbau
    • Brücken
    • Statik und Tragwerksplanung
    • ANSI/AISC 360

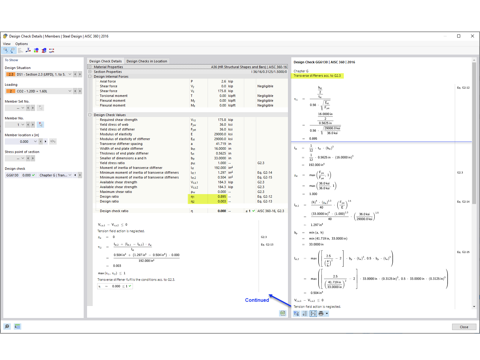
Nachweis der Quersteife

KB 001861 | Bemessung eines Vollwandträgers nach AISC 360-16

Verwendet in
  • Bemessung eines Vollwandträgers nach AISC 360-16 in RFEM 6
Teilen