3100x
001861
14. November 2023

Bemessung eines Vollwandträgers nach AISC 360-16 in RFEM 6

Der Einsatz von Vollwandträgern ist oft eine wirtschaftliche Entscheidung beim Bau mit großen Spannweiten. Vollwandträger aus Stahl mit I-Profil haben typischerweise einen hohen Steg, sodass die Schubtragfähigkeit sowie der Abstand zwischen den Flanschen möglichst groß ist, aber einen dünnen Steg, um das Eigengewicht zu verringern. Aufgrund des großen Höhe-Dicke-Verhältnisses (h/tw können Quersteifen erforderlich sein, um den schlanken Steg auszusteifen.

In RFEM 6 können die erforderlichen Steifen entlang der Stablänge mit der Option Stabquersteifen hinzugefügt werden. Die erhöhte Schubfestigkeit aufgrund der Steife kann im Add-On Stahlbemessung berücksichtigt werden.

Der AISC Abschnitt G2 "I-Shape Members and U-Profile" [1] ist in drei Abschnitte gegliedert:

  • G2.1 Schubwiderstand von Stegen ohne Zugfeldwirkung
  • G2.2 Schubwiderstand von Innenstegfeldern mit a/h ≤ 3 unter Berücksichtigung der Zugfeldwirkung
  • G2.3 Quersteifen

Was ist Zugfeldwirkung?

Die Zugfeldwirkung ist ein Phänomen, bei dem der Steg eines Vollwandträgers so bemessen wird, dass er eine erhebliche Beulfestigkeit beim Nachbeulen aufweist. Im Nachbeulzustand ist der Steg noch in der Lage, die aufgebrachte Last durch Zug aufzunehmen.

Die Zugfeldwirkung kann für Innenfelder nur berücksichtigt werden, wenn a/h 3,0 nicht überschreitet (Abschnitt G2.2 im AISC), wobei a der lichte Abstand zwischen den Steifen und h der lichte Abstand zwischen den Flanschen ist.

Beispiel

Im Folgenden werden die Beispiele G.8A und G.8B der Bemessungsbeispiele [2] im AISC 2016 vorgestellt, um den aus dem RFEM-Modell erhaltenen Schubwiderstand zu vergleichen. Der Träger ist 56 ft lang und 3 ft hoch, die Flansche sind 1,5 inch dick x 16 inch breit, und der Steg hat eine Dicke von 5/16 inch. Der Druckgurt ist durchgehend ausgesteift, was darauf hinweist, dass der Biegedrillknicknachweis (BGDK) im Programm deaktiviert werden kann.

Ein zusammengesetzter Träger kann mit Hilfe des Querschnittstyps "Parametrisch - Dünnwandig" und der Herstellungsart "Geschweißt" erstellt werden.

1) Überprüfung, ob Quersteifen gemäß AISC Abschnitt G2.3 erforderlich sind

Quersteifen sind nicht erforderlich, wenn eine der folgenden Bedingungen erfüllt ist.

  • h/tw ist kleiner als 2,46 √(E/Fy)

33,0 in / 0,3125 in = 105,6 ist größer als 2,46*√(29.000 ksi / 36 ksi) = 69,82

  • Der erforderliche Schubwiderstand ist kleiner als die vorhandene Festigkeit. Wie im Nachweis GG6100 gezeigt, ist die erforderliche Schubfestigkeit (175,8 kips) größer als die vorhandene Schubfestigkeit (149,4 kips).
  • Da keine der obigen Bedingungen erfüllt ist, sind Quersteifen erforderlich.

2) Bestimmung des Steifenabstands

Die Tabellen 3-16a, 3-16b und 3-16c im AISC Steel Construction Manual [3] sind hilfreich, um den erforderlichen Steifenabstand basierend auf dem Verhältnis h/tw und der erforderlichen Spannung zu bestimmen. Alternativ kann auch ein iterativer Ansatz wie Trial-and-Error zur Ermittlung der Abstände angewandt werden.

Im vorliegenden Beispiel wird ein Abstand von 42 inch für das Endfeld verwendet. Die an dieser Stelle erforderliche Scherfestigkeit kann man sehr leicht mit dem Tool "Ergebnisverläufe am gewählten Stab" ermitteln. Am Ende des ersten Feldes überschreitet Vz = 153,8 kips die vorhandene Festigkeit = 149,4 kips. Daher wird auch ein zweites Feld mit einem Abstand von 90 inch eingefügt. Ein drittes Feld ist nicht erforderlich, da V = 106,8 kips kleiner als 149,4 kips ist.

3) Hinzufügen von "Stabquersteifen" unter "Typen für Stäbe" in RFEM

Es stehen mehrere Typen von Steifen zur Verfügung. In diesem Beispiel wird am Anfang und am Ende des Stabes die Option "Stirnplatte" verwendet. Für die Zwischensteifen wird "Flach" eingestellt. Für jede Steife werden Lage, Material und Größe festgelegt.

Die Option "Steife berücksichtigen" ist verfügbar, da das Add-On Stahlbemessung aktiviert wurde. Diese Option kann ein- und ausgeschaltet werden, um so die Wirkung einer jeden einzelnen Beulsteife auf die Bemessung zu berücksichtigen. Bei "Stirnplatte" kann die Steife als "Nicht starr" oder "Starr" berücksichtigt werden. "Nicht biegesteif" wird ausgewählt, wenn die Zugfeldwirkung für das Stirnfeld nicht berücksichtigt werden kann.

Die resultierende Wölbfeder wird automatisch berechnet. Dieser wird bei der Analyse ohne das Add-On Wölbkrafttorsion (7 Freiheitsgrade) jedoch nicht berücksichtigt. Bei einer Berechnung mit 6 Freiheitsgraden haben die Quersteifen keinen Einfluss auf die Steifigkeit.

4) Schubfestigkeit im Add-On Stahlbemessung

Wie in Abschnitt G2.2 angegeben, kann die größere Nennschubfestigkeit aus Abschnitt G2.1 (ohne Zugfeldwirkung) und Abschnitt G2.2 (mit Berücksichtigung der Zugfeldwirkung) verwendet werden. Beide Bedingungen werden im Add-On Stahlbemessung beim Bemessungsnachweis GG6100 geprüft.

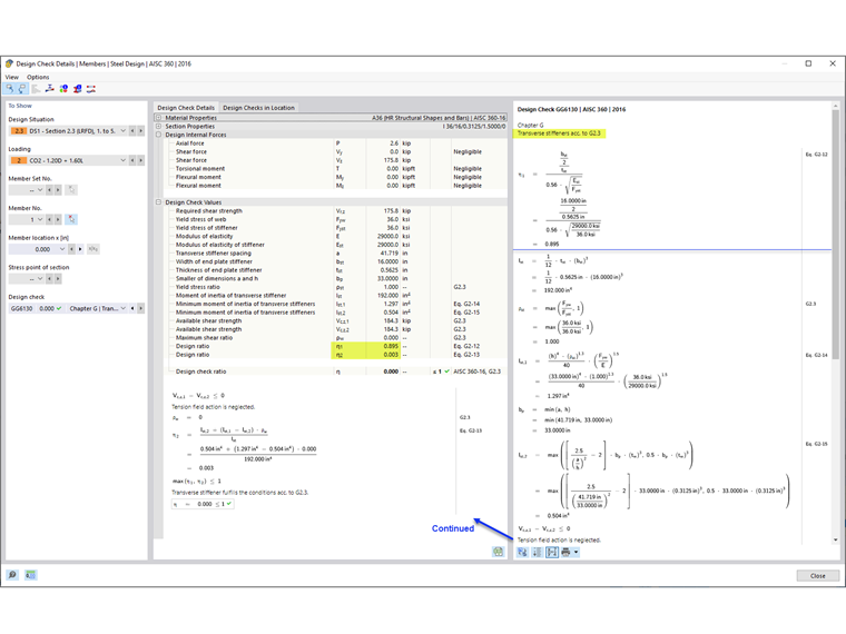
5) Anforderungen an die Quersteife nach AISC Abschnitt G2.3 [1]

Der Nachweis GG6130 liefert nicht nur den Schubwiderstand des Stabes, sondern auch:

  • das Breite-zu-Dicke-Verhältnis der Steife (AISC Gl. G2-12)
  • das Trägheitsmoment der Steife (AISC Gl. G2-13)

Mit der Option "Stabquersteifen" können ausgesteifte Stege von Vollwandträgern in RFEM berücksichtigt werden.


Autor

Cisca ist für die Schulung der Kunden, den technischen Support und die Programmentwicklung für den nordamerikanischen Markt verantwortlich.

Links
Referenzen


;