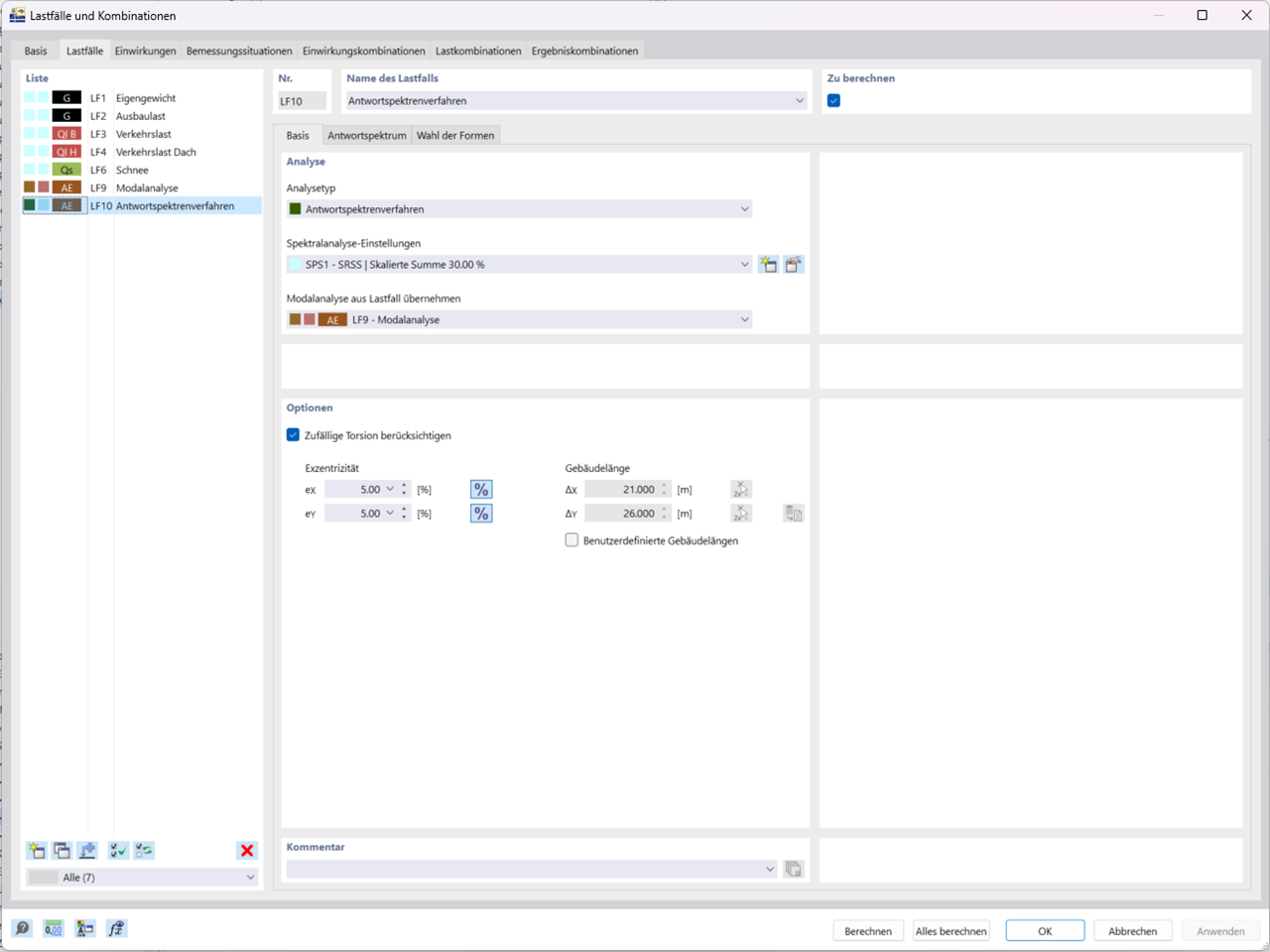
Anlegen eines Antwortspektrenverfahrens (KB1866)
  • 3D-Viewer
  • 3D Viewer | Babylon
  • Virtuelle Realität
Anlegen eines Antwortspektrenverfahrens (KB1866)
30. Mai 2024
046748
  • RFEM 6

Anlegen eines Antwortspektrenverfahrens

Anlegen eines Antwortspektrenverfahrens (KB1866)

Verwendet in
  • Bestimmung des Empfindlichkeitsbeiwertes zur Untersuchung der Notwendigkeit der Theorie II. Ordnung für dynamische Analysen
3D-Modell
Mehr über 3D-Modell
  • Mehrgeschossiges Stahlbetongebäude
Spezifikationen
Anzahl Knoten 258
Anzahl Linien 281
Anzahl Stäbe 121
Anzahl Flächen 53
Anzahl Volumenkörper 0
Anzahl Lastfälle 7
Anzahl Lastkombinationen 1
Anzahl Ergebniskombinationen 2
Gesamtgewicht 2733.234 t
Abmessungen (metrisch) 21.000 x 28.000 x 26.000 m
Abmessungen (imperial) 68.9 x 91.86 x 85.3 feet
Teilen