1781x
001866
27. Februar 2024

Bestimmung des Empfindlichkeitsbeiwertes zur Untersuchung der Notwendigkeit der Theorie II. Ordnung für dynamische Analysen

Für die Beurteilung, ob bei einer dynamischen Berechnung auch die Theorie II. Ordnung berücksichtigt werden muss, stellt die EN 1998-1 Abschnitt 2.2.2 und 4.4.2.2 den Empfindlichkeitsbeiwert der gegenseitigen Stockwerksverschiebung θ zur Verfügung. Dieser kann mit RFEM 6 und RSTAB 9 berechnet und untersucht werden.

Empfindlichkeitsbeiwert θ

Der Empfindlichkeitsbeiwert θ ist wie folgt definiert [1]:

Im Folgenden wird anhand des Beispiel eines Stahlbetongebäudes mit einem Erdgeschoss und sechs Obergeschossen die Vorgehensweise zur Berechnung des Empfindlichkeitsbeiwertes aufgezeigt.

Zur Berechnung des Sensitivitätskoeffizienten werden Additionen verwendet:

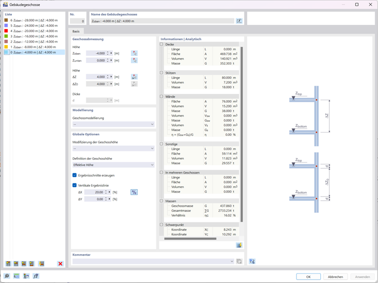
Nach der Modellierung des Gebäudes müssen mit Hilfe des Add-Ons Gebäudemodell Geschosse definiert werden.

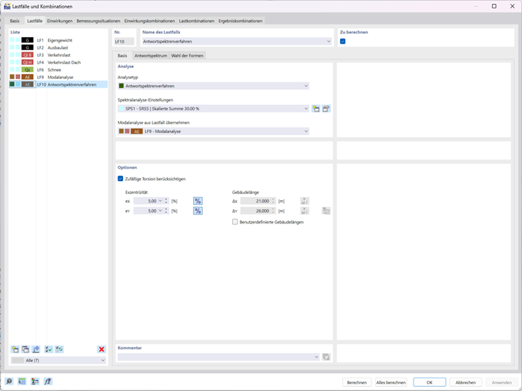
Dann wird nur noch eine Berechnung nach dem Antwortspektrenverfahren benötigt.

Sind die Eingaben abgeschlossen, so können nach der Berechnung auch schon die Ergebnisse untersucht werden. Dabei sind wichtige Kennwerte für die dynamische Analyse in den Ergebnistabellen der Spektralanalyse zu finden. In der Unterkategorie Ergebnisse nach Geschossen kann auch der Empfindlichkeitsbeiwert der einzelnen Geschosse abgelesen werden.

Nach der Berechnung des Empfindlichkeitsbeiwertes der gegenseitigen Stockwerksverschiebung erfolgt nach DIN EN 1998-1 Abschnitt 2.2.2 und 4.4.2.2 [1] eine Fallunterscheidung zur Relevanz der Theorie II. Ordnung.

Fallunterscheidung Theorie II. Ordnung

1. Empfindlichkeitsbeiwert θ ≤ 0,1

Theorie II. Ordnung muss nicht berücksichtigt werden.

2. Empfindlichkeitsbeiwert 0,1 < θ ≤ 0,2

Die Theorie II. Ordnung darf näherungsweise mit einem Faktor 1 / (1-θ) berücksichtigt werden.

3. Empfindlichkeitsbeiwert 0,2 < θ ≤ 0,3

Die Theorie II. Ordnung muss direkt berücksichtigt werden. Dies kann durch eine Anpassung der geometrischen Steifigkeitsmatrix in RFEM 6 und RSTAB 9 umgesetzt werden. Genauere Informationen hierzu finden Sie im Fachbeitrag: KB | Berücksichtigung der Theorie II. Ordnung in einer dynamischen Analyse in RFEM 6 und RSTAB 9.

4. Empfindlichkeitsbeiwert 0,3 < θ

Der Tragwerksentwurf ist unzulässig und erfordert eine Überarbeitung.


Autor

Thomas verbindet Entwicklungsarbeit im Bereich Dynamik mit der Unterstützung im Customer Support. Sein Fachwissen bringt er gezielt in anspruchsvolle Fragestellungen ein.

Links
Referenzen


;