KB 001732 | Änderung der Betonsteifigkeit in RFEM 6 nach ACI 318-19 und CSA A23.3:19
KB 001732 | Änderung der Betonsteifigkeit in RFEM 6 nach ACI 318-19 und CSA A23.3:19
16. Juli 2024
051560
  • RFEM 6
  • Stahlbetonbau
  • Statik und Tragwerksplanung
    • Finite-Elemente-Berechnung
    • CSA A23.3
    • ACI 318

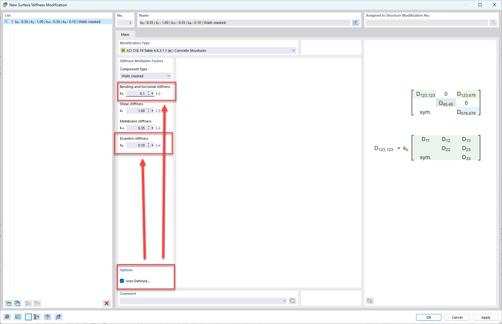
Benutzerdefinierte Einstellungen für Komponententyp Wände

KB 001732 | Änderung der Betonsteifigkeit in RFEM 6 nach ACI 318-19 und CSA A23.3:19

Verwendet in
  • Änderung der Betonsteifigkeit in RFEM 6 nach ACI 318-19 und CSA A23.3:19
Teilen