6396x
001732
13. Januar 2022

Änderung der Betonsteifigkeit in RFEM 6 nach ACI 318-19 und CSA A23.3:19

Gemäß Abs. 6.6.3.1.1 und Abs. 10.14.1.2 des ACI 318-19 bzw. CSA A23.3:19 berücksichtigt RFEM die Abminderung von Betonstab- und -flächensteifigkeiten für verschiedene Bauteilarten. Zur Auswahl stehen gerissene und ungerissene Wände, Flachplatten, Flachdecken, Balken und Stützen. Die programmintern zur Verfügung stehenden Multiplikatoren stammen aus den Tabellen 6.6.3.1.1(a) und 10.14.1.2.

Steifigkeitsabminderung nach ACI 318 und CSA A23.3

Nach Abschnitt 6.6.3.1.1 und Abschnitt 10.14.1.2 sind die Bruttoquerschnittsfläche Aq und das Trägheitsmoment Ig für die elastische Analyse zulässig, bei der mit Beiwerten versehene Lastniveaus aufgebracht sind. Factored load levels are determined utilizing Table 6.6.3.1.1(a) from <nobr>ACI 318-19 [1]</nobr> and the table located under Clause 10.14.1.2 in CSA A23.3:19 [2], where the element type and its condition are taken into consideration. Die Multiplikationsfaktoren verringern das Trägheitsmoment, während die Bruttoquerschnittsfläche gleich bleibt. Diese Faktoren wurden in verschiedenen Betonnormen konservativ angesetzt, um den Querschnittsverlust aufgrund Reißens des Betons zu berücksichtigen.

Nach Abs. 6.6.3.1.1 der amerikanischen Norm ACI 318-19 sind das Trägheitsmoment und die Bruttoquerschnittsfläche der Stäbe/Flächen gemäß den Tabellen 6.6.3.1.1(a) oder 6.6.3.1.1(b) zu berechnen, sofern keine genauere Analyse erforderlich ist. Similarly, <nobr>CSA A23.3:19</nobr> lists a table which includes the corresponding multiplication factors applied to each moment of inertia.

Unterschiedliche Bedingungen, wie z.B. "gerissen" und "ungerissen" betreffen nur Betonelemente des Typs "Wand". When calculating the moment and shear for an uncracked wall, a factor of 0.70 is applied to the gross moment of inertia Ig. Wenn aufgrund der Biegefestigkeit eine Rissbildung der Wand angezeigt wird, wird das Trägheitsmoment mit 0,35Ig für die weitere Analyse berechnet.

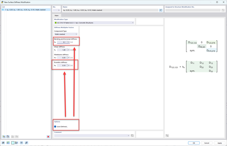
In general, walls are used to resist lateral loading in-plane. The out-of-plane stiffness is normally ignored or negligible compared to the in-plane stiffness. So, the reduction in stiffness needs to be applied to the in-plane (km) and not the out-of-plane when performing a lateral analysis. To avoid excessive longitudinal reinforcement being required, small modification factors should be applied to the out-of-plane stiffness factors kb and ke. In the section below, "RFEM 6 Adoption", it is shown how to apply these reduction factors in the program specifically for walls.

Im Gegensatz zu Wänden ändern sich bei der Analyse anderer Elemente wie Stützen, Träger, Flachplatten und Flachdecken die Trägheitsmomente nicht aufgrund gerissener oder ungerissener Annahmen. Der reduzierte Wert ergibt sich aus einem einzelnen Abminderungsbeiwert, der nachfolgend aufgelistet ist:

Stützen: Ig = 0,70Ig
Träger: Ig = 0,35Ig
Flachplatten und Flachdecken: Ig = 0,25Ig

Für alle Betonelemente, einschließlich Wände, wird ein Faktor von 1,0 für die Bruttoquerschnittsfläche Ag angesetzt. Daher ändert sich die Bruttofläche des Betonquerschnitts nicht. With regards to the ACI 318-19, moment of inertia values taken from MacGregor and Hage (1977) [3] are multiplied by a stiffness reduction factor of φk = 0.875 referenced from R6.6.4.5.2. For example, the moment of inertia can be calculated as:

0,875(0,80Ig) = 0,70Ig

Anwendung in RFEM 6

Mit RFEM 6 kann der Anwender nahtlos die Biege- und Axialsteifigkeit von einem Betonstab oder einer Betonfläche verändern, die für die statische Analyse gemäß ACI 318-19 bzw. CSA A23.3-19 herangezogen werden. Die Steifigkeitsänderungen sollten nur für Bemessungssituationen der Festigkeit (mit Faktor) eingestellt werden und nicht für Bemessungssituationen der Gebrauchstauglichkeit (ohne Faktor). Während innerhalb der Lastfälle/Kombinationen unter der Option "Strukturmodifikation" die Komponententypen für jedes Element eingestellt werden können, sollten diese Änderungen am besten direkt unter der Bemessungssituation Festigkeit vorgenommen werden, wodurch diese Einstellungen automatisch für alle nachfolgenden Lastkombinationen mit Faktor angewendet werden.

Beim Anlegen/Bearbeiten des "Kombinationsassistenten" ist unter dem Reiter "Bemessungssituationen" in den "Optionen" ein Kontrollfeld zur Berücksichtigung von "Strukturmodifikationen" verfügbar. Siehe hierzu die Bilder 01 und 02.


Once this box is checked, a new Structure Modification must be created using the "Create New Structure Modification…" button. Dort wird eine Tabelle zum Modifizieren der Steifigkeiten angezeigt, in der überprüft werden kann, welche Stäbe und/oder Flächen geändert werden sollen. Sobald mindestens eines davon angeklickt wird, erscheint am oberen Rand ein oder mehrere neue Register.

Dort kann der "Modifizierungstyp" gemäß ACI 318-19 Tabelle 6.6.3.1.1(a) oder CSA A23.3:19 Tabelle 10.14.1.2 für Stäbe oder Flächen festgelegt werden. Image 03 and Image 04 shows the different standards and component types that can be selected in a drop-down menu.


With respect to modifying surface stiffness and ignoring the out-of-plane stiffness, the user-defined check box must be checked at the bottom while the walls Component Type is selected. Then, apply small modification factors to kb and ke.


Autor

Alex ist für die Schulung der Kunden, den technischen Support und die Programmentwicklung für den nordamerikanischen Markt verantwortlich.

Referenzen


;