KB 001883 | Bemessung eines Vollwandträgers nach AISC 360-22 in RFEM 6
KB 001883 | Bemessung eines Vollwandträgers nach AISC 360-22 in RFEM 6
16. Juli 2024
051563
  • RFEM 6
  • Stahlbemessung für RFEM 6
  • Stahlbau
    • Brücken
    • Statik und Tragwerksplanung
    • ANSI/AISC 360

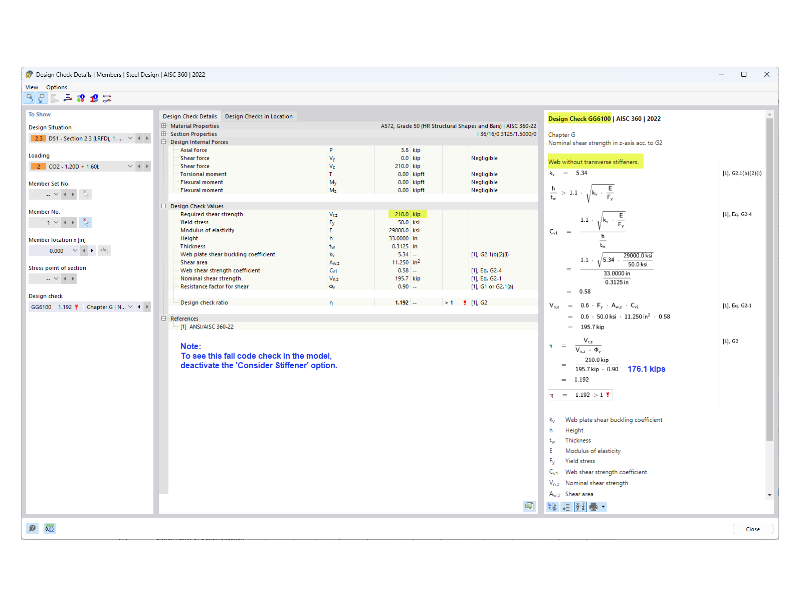
Schubwiderstand ohne Steifen

KB 001883 | Bemessung eines Vollwandträgers nach AISC 360-22 in RFEM 6

Verwendet in
  • Bemessung von Vollwandträgern nach AISC 360-22 in RFEM 6
Teilen