1548x
001883
17. Juli 2024

Bemessung von Vollwandträgern nach AISC 360-22 in RFEM 6

Vollwandträger sind eine wirtschaftliche Wahl für Konstruktionen mit großen Spannweiten. Vollwandträger aus Stahl mit I-Profil haben in der Regel einen tiefen Steg, um ihre Schubtragfähigkeit und den Flanschabstand zu maximieren, aber einen dünnen Steg, um das Eigengewicht zu minimieren. Aufgrund ihres großen Verhältnisses von Höhe zu Dicke (h/tw) können Quersteifen erforderlich sein, um den schlanken Steg auszusteifen.

In RFEM 6 kann die Option 'Stabquersteifen' genutzt werden, um die erforderlichen Steifen entlang der Stablänge hinzuzufügen. Die aus der Steife resultierende erhöhte Schubfestigkeit kann im Add-On Stahlbemessung berücksichtigt werden.

AISC Abschnitt G2 "I-Shaped Members and Channels" [1] ist in vier Abschnitte gegliedert:

  • G2.1 Schubfestigkeit von Stegen ohne Zugfeldwirkung
  • G2.2 Schubfestigkeit von Innenstegfeldern mit a / h ≤ 3 unter Berücksichtigung der Zugfeldwirkung
  • G2.3 Schubfestigkeit von Außenstegfeldern mit a / h ≤ 3 unter Berücksichtigung der Zugfeldwirkung
  • G2.4 Quersteifen

Was ist Zugfeldwirkung?

Die Zugfeldwirkung ist ein Phänomen, bei dem der Steg eines Vollwandträgers so gestaltet ist, dass er eine signifikante Nachbeulfestigkeit aufweist. Im Zustand des Nachbeulens ist der Steg immer noch in der Lage, die aufgebrachte Last durch Zug aufzunehmen.

In den vorherigen Ausgaben des AISC konnte die Zugfeldwirkung nur für die inneren Stegfelder in Betracht gezogen werden, wenn a/h 3,0 nicht überschreitet, wobei a der lichte Abstand zwischen den Steifen und h der lichte Abstand zwischen den Flanschen ist.

In der AISC-Ausgabe 2022 kann die teilweise Zugfeldwirkung auch für die Stegfelder am Ende in Betracht gezogen werden. Basierend auf den aktuellen Ergebnissen aus Tests und Finite-Elemente-Simulationen zeigt sich, dass sich die Zugfeldwirkung tatsächlich durch die Bildung plastischer Gelenke in den Flanschen und tragenden Steifen entwickeln kann (AISC Commentary) [1].

Beispiel

Beispiele G.8A und G.8B der AISC 2022 Design Examples [2] werden vorgestellt, um die aus dem RFEM-Modell erhaltene Schubfestigkeit zu vergleichen. Der Träger ist 56 ft lang, 3 ft tief, mit 1,5 in dicken x 16 in breiten Flanschen und einem 5/16 in dicken Steg. Der Druckflansch ist durchgehend verstrebt, was darauf hindeutet, dass der Nachweis des Biegedrillknickens (BGDK) im Programm deaktiviert werden kann.

Ein zusammengesetzter Träger kann mithilfe des Querschnittstyps "Parametrisch - Dünnwandige" und der Herstellungsart "Geschweißt" erstellt werden.

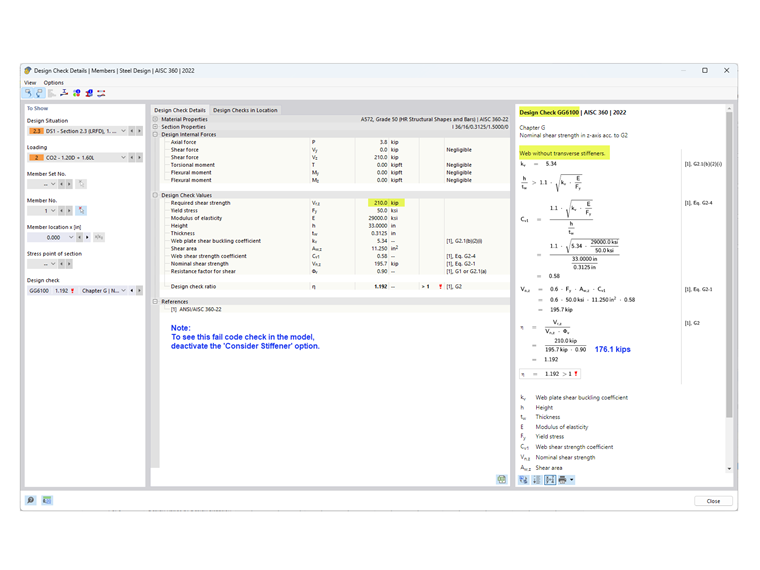
1) Überprüfen, ob gemäß AISC Abschnitt G2.4 Quersteifen erforderlich sind

Quersteifen sind nicht erforderlich, wenn eine der folgenden Bedingungen erfüllt ist.

  • h / tw ist kleiner als 2,54 √(E / Fy)

33,0 in / 0,3125 in = 105,6 ist größer als 2,54 * √(29.000 ksi / 50 ksi) = 61,2

  • Die erforderliche Schubfestigkeit ist kleiner als die verfügbare Festigkeit.

Wie im Nachweis GG6100 gezeigt, ist die erforderliche Schubfestigkeit (210,0 kips) größer als die vorhandene Schubfestigkeit (176,1 kips).

  • Da keine der oben genannten Bedingungen erfüllt ist, sind Quersteifen erforderlich.

2) Bestimmen des Steifenabstands

Für Material mit 50 ksi sind die Tabellen 3-17a, 3-17b und 3-17c des AISC Steel Construction Manual [3] hilfreich, um den erforderlichen Steifenabstand basierend auf dem h/tw-Verhältnis und der erforderlichen Spannung zu bestimmen. Alternativ kann ein iterativer Trial-and-Error-Ansatz verwendet werden, um den Abstand festzulegen.

In diesem Beispiel wird für das Außenfeld ein Abstand von 42 in verwendet. Die erforderliche Schubfestigkeit an dieser Stelle kann leicht mit dem Tool "Ergebnisdiagramm für ausgewählten Stab" ermittelt werden. Am Ende des ersten Feldes übersteigt Vz = 183,7 kips die vorhandene Festigkeit = 176,1 kips. Daher werden zusätzlich Steifen mit einem Abstand von 90 in hinzugefügt. Ein drittes Feld ist nicht erforderlich, da V = 127,5 kips kleiner als 176,1 kips ist.

3) Hinzufügen von "Stabquersteifen" unter "Typen für Stäbe" in RFEM

Es sind verschiedene Arten von Steifen verfügbar. In diesem Beispiel wird eine "Stirnplatte" am Anfang und Ende des Stabs verwendet. Für die Zwischensteifen wird "Flach" verwendet. Die Position, das Material und die Größe werden für jede Steife angegeben.

Die Option "Steife berücksichtigen" ist verfügbar, da das Add-On Stahlbemessung aktiviert wurde. Diese Option kann ein- und ausgeschaltet werden, um die Wirkung jeder einzelnen Steife auf die Bemessung zu berücksichtigen.

Für "Stirnplatte" kann die Versteifung als "Verformbar" oder "Starr" betrachtet werden. "Verformbar" wird gewählt, wenn die teilweise Zugfeldwirkung gemäß Abschnitt G2.3 für das Außenfeld in Betracht gezogen wird. Wenn "Starr" gewählt wird, wird das Außenfeld gemäß Abschnitt G2.2 (als Innenfeld) berechnet. Eine "Starre" Steife in RFEM wird konzeptionell als Modell mit "verstecktem" Überhang unter Verwendung von zwei eng beieinander liegenden Steifen dargestellt.

Die resultierende Wölbfeder wird automatisch berechnet. Sie wird jedoch in der Analyse ohne das Add-On Wölbkrafttorsion (7 Freiheitsgrade) nicht berücksichtigt.

Die Quersteifen haben keinen Einfluss auf die Steifigkeit bei der Berechnung mit 6 Freiheitsgraden.

4) Schubfestigkeit im Add-On Stahlbemessung

Wie in Abschnitt G2.2 angegeben, kann die größere Nennschubfestigkeit aus Abschnitt G2.1 (ohne Zugfeldwirkung) und Abschnitt G2.2 (mit Berücksichtigung der Zugfeldwirkung) verwendet werden. Beide Bedingungen werden im Add-On Stahlbemessung unter Nachweis GG6100 geprüft.

Um den Nachweis für das Außenfeld gemäß Abschnitt G2.3 anzuzeigen, wählen Sie das Register "Ausnutzungen stellenweise". In diesem Beispiel ist das Nachweiskriterium für das Außenfeld kleiner als das für das Innenfeld.

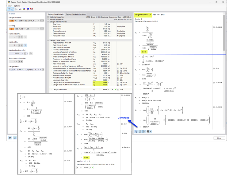
5) Anforderungen an Quersteifen gemäß AISC Abschnitt G2.4 [1]

Zusätzlich zur Angabe der Stabschubfestigkeit prüft Nachweis GG6130 Folgendes:

  • Breite-zu-Dicke-Verhältnis der Steife (AISC Gl. G2-16)
  • Trägheitsmoment der Versteifung (AISC Gl. G2-17)

Mit der Option "Stabquersteifen" können ausgesteifte Stege von Vollwandträgern in RFEM berücksichtigt werden.


Autor

Cisca ist für die Schulung der Kunden, den technischen Support und die Programmentwicklung für den nordamerikanischen Markt verantwortlich.

Links
Referenzen


;