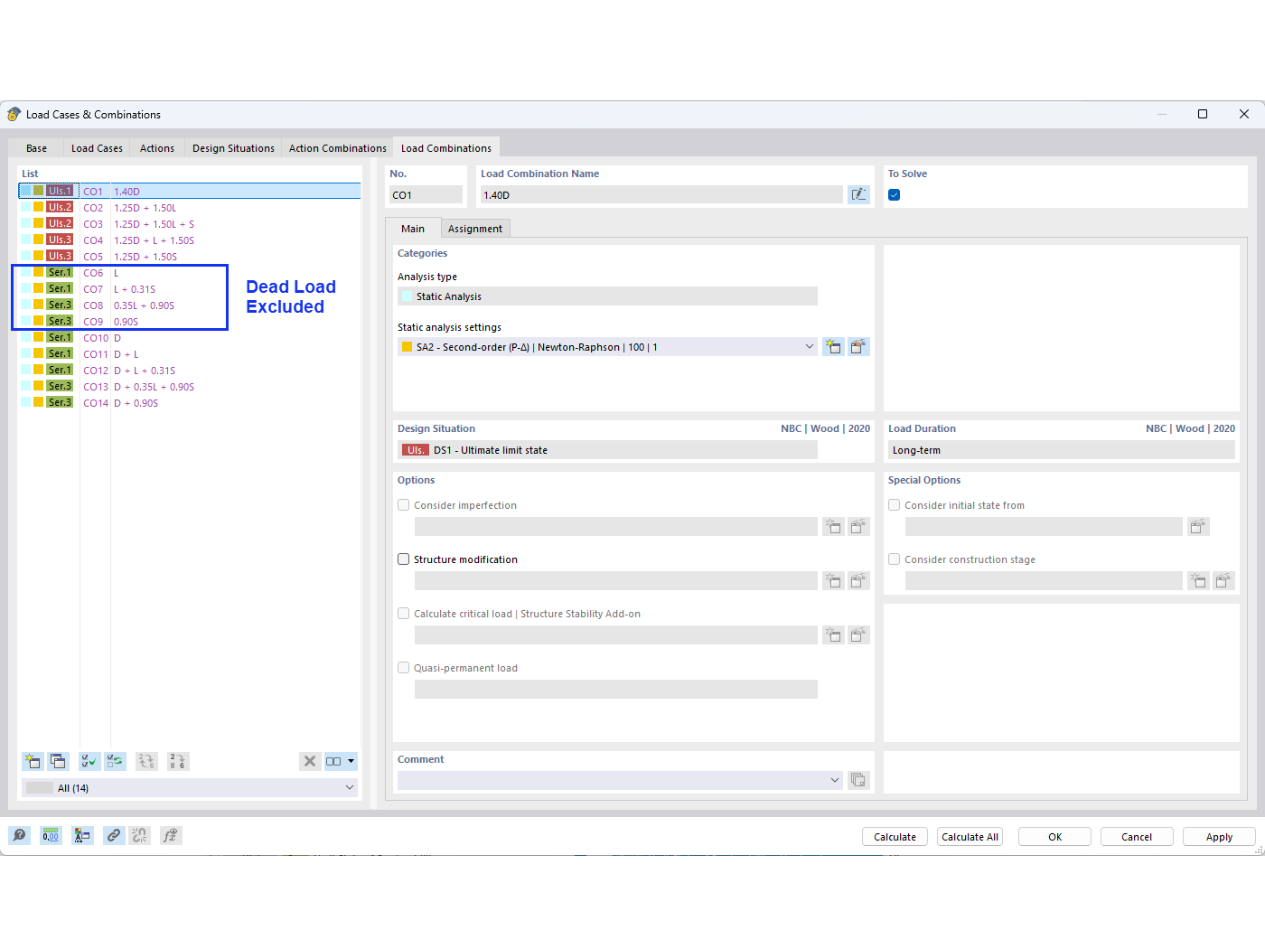
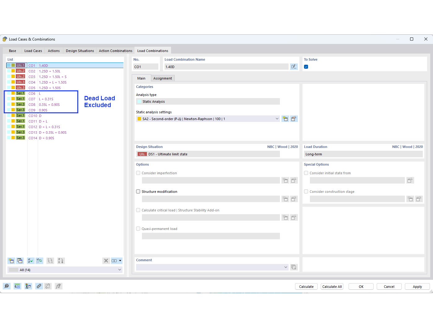
FAQ005594 | Wie kann ich das Eigengewicht in NBC-Lastkombinationen beim Durchbiegungsnachweis ausschließen?
FAQ005594 | Wie kann ich das Eigengewicht in NBC-Lastkombinationen beim Durchbiegungsnachweis ausschließen?
14. August 2024
052011

02 – Lastkombinationen

FAQ005594 | Wie kann ich das Eigengewicht in NBC-Lastkombinationen beim Durchbiegungsnachweis ausschließen?

Verwendet in
  • Eigenlast in NBC-Lastkombinationen ausschließen
Teilen