246x
005594
14. August 2024

Eigenlast in NBC-Lastkombinationen ausschließen

Wie kann ich das Eigengewicht bei einem Durchbiegungsnachweis in den NBC-Lastkombinationen ausschließen?


Antwort:

Gemäß Anmerkung (1) zu Tabelle 4.1.3.4 von NBC 2020 darf eine Durchbiegung, die durch das Eigengewicht verursacht wird (D), gemäß den in Abschnitt 4.3 aufgeführten Normen ausgeschlossen werden.

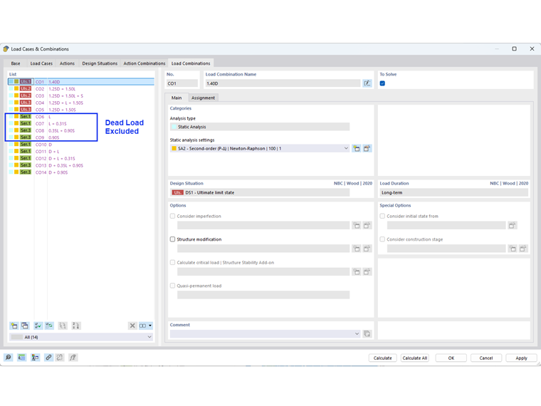
In RFEM kann dieser Ausschluss automatisch über die Option "Kombinationsassistent" erfolgen (siehe Bild 01). Aktivieren Sie dazu auf der Registerkarte "Standardoptionen" die Option "Durchbiegung aufgrund von Eigenlast ausschließen".

Die Gebrauchstauglichkeitskombinationen ohne Eigengewicht werden in Bild 02 angezeigt.

Hinweis:
Um die Lastkombinationen einschließlich des Eigengewichts für die Gesamt-/Dauerverformung beizubehalten, können mithilfe eines anderen Kombinationsassistenten zusätzliche Bemessungssituationen erstellt werden.


Autor

Cisca ist für die Schulung der Kunden, den technischen Support und die Programmentwicklung für den nordamerikanischen Markt verantwortlich.



;